Table of Contents

Search

  1. Preface
  2. Using Metadata Manager
  3. Viewing Metadata
  4. Searching Metadata
  5. Working with Shortcuts and Folders
  6. Editing Metadata
  7. Working with Data Lineage
  8. Sharing Metadata
  9. Business Glossaries
  10. Using the URL API
  11. Appendix A: Configure the Web Browser
  12. Appendix B: Glossary

Metadata Manager User Guide

Metadata Manager User Guide

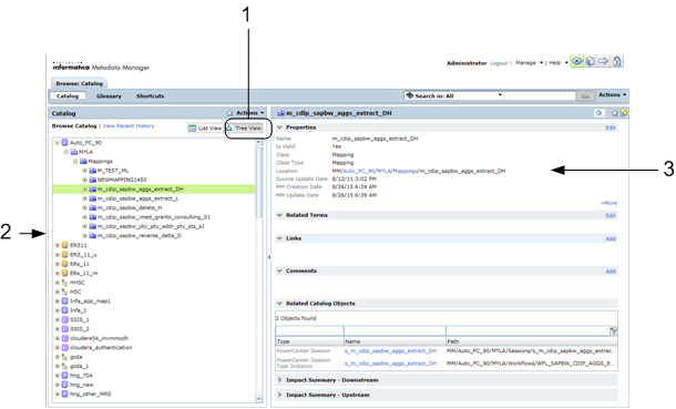
Tree View

Tree View

Use the Tree view in the metadata catalog to view resources, logical groups, and metadata objects in a hierarchy.
The following image shows the Tree view:
The Tree view displays the selected object in the hierarchy. Details about the selected object appear in the Details panel.
  1. Tree view button
  2. Hierarchy of metadata objects
  3. Details panel
The Tree view in the metadata catalog displays objects in a hierarchy. To expand an object in the hierarchy and reveal the child objects, click the plus sign (
+
) next to the object name. To hide the child objects, click the minus sign (
-
). To select an object, click the object name. For faster navigation, Metadata Manager does not display the metadata details until you click the object name.
You can also expand objects and hide child objects by double-clicking an object name in the hierarchy. When you double-click an object, Metadata Manager selects the object and displays the metadata details in the Details panel.

0 COMMENTS

We’d like to hear from you!