Communities
A collaborative platform to connect and grow with like-minded Informaticans across the globe
Product Communities
Connect and collaborate with Informatica experts and champions
Discussions
Have a question? Start a Discussion and get immediate answers you are looking for
User Groups
Customer-organized groups that meet online and in-person. Join today to network, share ideas, and get tips on how to get the most out of Informatica
Get Started
Community Guidelines
Knowledge Center
Troubleshooting documents, product guides, how to videos, best practices, and more
Knowledge Base
One-stop self-service portal for solutions, FAQs, Whitepapers, How Tos, Videos, and more
Support TV
Video channel for step-by-step instructions to use our products, best practices, troubleshooting tips, and much more
Documentation
Information library of the latest product documents
Velocity (Best Practices)
Best practices and use cases from the Implementation team
Learn
Rich resources to help you leverage full capabilities of our products
Trainings
Role-based training programs for the best ROI
Certifications
Get certified on Informatica products. Free, Foundation, or Professional
Product Learning Paths
Free and unlimited modules based on your expertise level and journey
Resources
Library of content to help you leverage the best of Informatica products
Tech Tuesdays Webinars
Most popular webinars on product architecture, best practices, and more
Product Availability Matrix
Product Availability Matrix statements of Informatica products
SupportFlash
Monthly support newsletter
Support Documents
Informatica Support Guide and Statements, Quick Start Guides, and Cloud Product Description Schedule
Product Lifecycle
End of Life statements of Informatica products
Ideas
Events
Change Request Tracking
Marketplace
中文
English
英文
Español
西班牙文
Deutsch
德文
Français
法文
日本語
日文
한국어
朝鲜文
Português
葡萄牙文
中文
中文
登录
注册
Informatica Data Quality
10.5
10.5.9
10.5.8
10.5.7
10.5.6.1
10.5.6
10.5.3
10.5.2
10.5.1
10.5
10.4.1
10.4.0
10.1.1 HotFix 2
10.1.1 HotFix 1
10.1.1
10.1
10.0
Developer 转换指南
已更新: July 2021
Informatica Data Quality
Informatica Data Quality 10.5
所有产品
Rename Saved Search
Name
* This field is required
Overwrite saved search
Confirm Deletion
Are you sure you want to delete the saved search?
目录
Search
No Results
前言
转换简介
转换简介概览
主动转换
被动转换
未连接的转换
多策略转换
转换说明
本地和非本地环境下的转换
处理转换数据类型
十进制数据类型
具有时区的时间戳
具有本地时区的时间戳
开发转换
多组转换
多组转换的规则和准则
转换中的表达式
表达式编辑器
表达式中的端口名称
将表达式添加到端口
表达式中的注释
表达式验证
测试表达式
示例数据的数据格式字符串
数据类型转换
局部变量
临时存储数据和简化复杂表达式
存储行中的值
捕获来自存储过程的值
配置变量端口的准则
端口顺序
数据类型
变量初始化
端口的默认值
用户定义的默认值
常量值
常量表达式
ERROR 和 ABORT 函数
用户定义的默认输入值
替换空值
跳过空记录
中止映射
默认值验证
用户定义的默认输出值
替换错误
中止映射
在映射日志中写入消息
输出端口表达式中的 ERROR 函数
默认值的常规规则
默认值验证
跟踪级别
可重用转换
可重用转换实例和继承的更改
编辑可重用转换
可重用转换的编辑器视图
不可重用转换
适用于不可重用转换的编辑器视图
创建转换
转换端口
转换端口概览
创建端口
配置端口
链接端口
一对一链接
一对多链接
手动链接端口
自动链接端口
链接端口(按名称)
链接端口(按位置)
链接端口的规则和准则
传播端口属性
相关性类型
链接路径相关性
隐式相关性
传播端口属性(按转换)
从 Excel 复制端口
在 Excel 中编辑转换
将元数据复制到 Developer tool
示例:在 Excel 中编辑转换
从 Excel 复制元数据的规则和准则
转换缓存
转换缓存概览
缓存类型
缓存文件
缓存文件目录
缓存大小
自动缓存大小
自动缓存大小的内存上限
特定缓存大小
通过数据集成服务增加缓存大小
已分区缓存的缓存大小
缓存大小优化
步骤 1. 将跟踪级别设置为详细初始化
步骤 2. 在自动缓存模式下运行映射
步骤 3. 分析缓存性能
步骤 4. 配置特定缓存大小
地址验证器转换
地址验证器转换概览
地址引用数据
地址引用数据的类型
模式和模板
端口组和端口选择
地址验证器转换输入端口组
地址验证器转换输出端口组
多实例端口
地址验证项目
格式化的地址和邮件运营商标准
部分地址填写
地址验证器状态端口
元素状态代码定义
地址解析代码输出端口值
元素输入状态输出端口值
元素相关性输出端口值
元素结果状态输出端口值
扩展元素结果状态输出端口值
可邮寄得分输出端口值
匹配代码输出端口值
地理编码状态输出端口值
地址验证器转换常规设置
首选项窗口中的地址验证属性
地址验证数据属性
地址验证许可证属性
地址验证引擎属性
地址验证高级属性
别名区域
别名街道
大小写样式
来源的国家/地区
国家/地区类型
默认国家/地区
双地址优先级
元素缩写
执行实例
灵活范围扩展
地理编码数据类型
全局最大字段长度
全局首选描述符
输入格式类型
带国家/地区的输入格式
行分隔符
匹配备选项
匹配扩展存档
匹配范围
最大结果计数
模式
优化级别
输出格式类型
带国家/地区的输出格式
首选语言
首选脚本
要扩展的范围
标准化无效地址
跟踪级别
认证报表
AMAS 报表字段
CASS 报表字段
SendRight 报告
SERP 报表字段
配置地址验证器转换
将端口添加到地址验证器转换
创建用户定义的模板
定义地址验证器模型
定义认证报表
地址验证器转换在非本地环境中
地址验证器转换在 Blaze 引擎上
地址验证器转换在 Spark 引擎上
地址验证器转换在流映射中
Databricks Spark 引擎上的地址验证器转换
汇总器转换
汇总器转换概览
动态映射中的汇总器转换
开发汇总器转换
汇总器转换端口
汇总表达式
汇总函数
嵌套汇总函数
汇总表达式中的条件子句
分组依据端口
配置分组依据端口
分组依据参数
分组依据端口的默认值
非汇总表达式
汇总器缓存
汇总器转换的已排序输入
已排序的输入条件
对汇总器转换中的数据进行排序
汇总器转换高级属性
创建可重用汇总器转换
创建不可重用汇总器转换
汇总器转换提示
汇总器转换故障排除
非本地环境中的汇总器转换
Blaze 引擎上的汇总器转换
Spark 引擎上的汇总器转换
流映射中的汇总器转换
Databricks Spark 引擎上的汇总器转换
关联转换
关联转换概览
内存分配
关联转换高级属性
离散记录异常转换
离散记录异常转换概览
离散记录异常输出记录类型
离散记录异常管理流程
离散记录异常映射
离散记录异常质量问题
人工任务
离散记录异常端口
离散记录异常转换输入端口
离散记录异常转换输出
离散记录异常配置视图
生成离散记录表和问题表
离散记录异常问题分配
将端口分配给质量问题
异常转换高级属性
配置离散记录异常转换
离散记录异常映射示例
离散记录异常 Mapplet
离散记录异常示例输入组
离散记录异常示例配置
离散记录异常示例映射输出
离散记录表
问题表
正常记录表
大小写转换器转换
大小写转换器转换概览
大小写策略属性
配置大小写转换器策略
大小写转换器转换高级属性
非本地环境中的大小写转换器转换
分类器转换
分类器转换概览
分类器模型
分类器算法
分类器转换选项
分类器策略
分类器转换高级属性
配置分类器策略
分类器分析示例
创建分类器映射
输入数据示例
数据源配置
分类器转换配置
路由器转换配置
数据目标配置
分类器映射结果
非本地环境中的分类器转换
比较转换
比较转换概览
字段匹配策略
二元语法
汉明距离
编辑距离
Jaro 距离
反向汉明距离
标识匹配策略
配置比较策略
比较转换高级属性
非本地环境中的比较转换
合并转换
合并转换概览
合并映射
合并转换端口
合并转换视图
合并转换策略视图
合并转换高级属性
缓存文件大小
简单策略
基于行的策略
高级策略
简单合并函数
CONSOL_AVG
CONSOL_LONGEST
CONSOL_MAX
CONSOL_MIN
CONSOL_MOSTFREQ
CONSOL_MOSTFREQ_NB
CONSOL_SHORTEST
基于行的合并函数
CONSOL_GETROWFIELD
CONSOL_MODALEXACT
CONSOL_MOSTDATA
CONSOL_MOSTFILLED
合并映射示例
输入数据
键生成器转换
合并转换
合并映射输出
配置合并转换
非本地环境中的整合转换
Blaze 引擎上的整合转换
Spark 引擎上的整合转换
Databricks Spark 引擎上的整合转换
数据屏蔽转换
数据屏蔽转换概览
屏蔽技术
随机屏蔽
屏蔽字符串值
屏蔽数值
屏蔽日期值
表达式屏蔽
可重复表达式屏蔽
字典名称
存储表
加密存储表以用于表达式屏蔽
示例
存储表脚本
表达式屏蔽的规则和准则
键屏蔽
屏蔽字符串值
屏蔽数值
屏蔽日期时间值
置换屏蔽
字典
存储表
加密用于置换屏蔽的存储表
置换屏蔽属性
置换屏蔽的规则和准则
相关屏蔽
相关屏蔽示例
标志化屏蔽
配置标志化屏蔽
加密
屏蔽规则
屏蔽格式
源字符串字符
源字符串示例
结果字符串替换字符
结果字符串替换字符示例
范围
字符串范围
数值范围
日期范围
模糊
模糊数值
模糊日期值
特殊屏蔽格式
信用卡号屏蔽
电子邮件地址屏蔽
高级电子邮件屏蔽
高级电子邮件地址屏蔽类型的配置参数
IP 地址屏蔽
电话号码屏蔽
社会保障号屏蔽
社会保障号格式
区号要求
可重复社会保障号屏蔽
URL 地址屏蔽
社会保险号屏蔽
可重复的 SIN 编号
SIN 起始数字
默认值文件
数据屏蔽转换配置
配置数据集成服务
创建数据屏蔽转换
定义端口
为每个端口配置数据屏蔽
预览屏蔽的数据
数据屏蔽转换运行时属性
数据屏蔽示例
Read_Customer 数据
客户数据屏蔽转换
客户测试数据结果
数据屏蔽转换高级属性
非本地环境中的数据屏蔽转换
Blaze 引擎上的数据屏蔽转换
Spark 引擎上的数据屏蔽转换
流映射中的数据屏蔽转换
数据处理器转换
数据处理器转换概览
数据处理器转换视图
数据处理器转换端口
数据处理器转换输入端口
服务参数端口
创建服务参数端口
数据处理器转换输出端口
默认输出端口
传递端口
启动组件
引用
数据处理器转换设置
字符编码
字符编码的规则和准则
输出设置
处理设置
XMap 设置
XML 输出配置
事件
事件类型
“数据处理器事件”视图
日志
设计时事件日志
运行时事件日志
在“数据处理器事件”视图中查看事件日志
用户日志
数据处理器转换开发
创建数据处理器转换
选择架构对象
在空的数据处理器转换中创建对象
创建脚本
创建 XMap
创建库
创建验证规则
添加示例源
创建端口
测试转换
数据处理器转换导入和导出
将数据处理器转换作为服务导出
导入多个 Data Transformation 服务
导入 Data Transformation 服务
使用数据处理器转换将映射导出至 PowerCenter
数据处理器转换在非本地环境中
判定转换
判定转换概览
判定转换函数
判定转换条件语句
判定转换运算符
判定转换空值处理
配置判定策略
判定转换高级属性
非本地环境中的判定转换
Spark 引擎上的判定转换
Databricks Spark 引擎上的判定转换
重复记录异常转换
重复记录异常转换概览
重复记录异常进程流
重复记录异常
重复记录异常配置视图
生成重复记录表
端口
重复记录异常转换输入端口
重复记录异常转换输出端口
创建端口
重复记录异常转换高级属性
重复记录异常映射示例
重复记录异常映射
匹配转换
重复记录异常输入组
重复记录异常示例配置视图
标准输出表记录
群集输出
创建重复记录异常转换
表达式转换
表达式转换概览
表达式转换端口
测试表达式
示例数据的数据格式字符串
测试表达式
端口选择器
端口选择器配置
选择规则
创建端口选择器
窗口化
窗口化配置
框架
分区键和排序键
窗口化配置的规则和准则
动态表达式
输出端口设置
创建动态表达式
平展动态结构
表达式转换高级属性
非本地环境中的表达式转换
Blaze 引擎上的表达式转换
Spark 引擎上的表达式转换
流映射中的表达式转换
Databricks Spark 引擎上的表达式转换
筛选器转换
筛选器转换概览
动态映射中的筛选器转换
筛选条件
参数化筛选条件
筛选具有空值的行
筛选器转换高级属性
筛选器转换性能提示
非本地环境中的筛选器转换
Blaze 引擎上的筛选器转换
层次结构到关系转换
层次结构到关系转换概览
示例 - 层次结构到关系转换
输出关系端口与“概览”视图
层次结构到关系转换端口
架构引用
端口配置
层次结构到关系转换开发
创建层次结构到关系转换
配置端口和映射
测试转换
Java 转换
Java 转换概览
可重用和不可重用 Java 转换
主动和被动 Java 转换
数据类型转换
Spark 引擎上的复杂数据类型转换
设计 Java 转换
Java 转换端口
创建端口
设置默认端口值
输入和输出端口
Java 转换高级属性
为 Developer 工具客户端配置类路径
为数据集成服务配置类路径
开发 Java 代码
创建 Java 代码段
导入 Java 包
定义帮助程序代码
Java 转换 Java 属性
“导入”选项卡
“帮助程序”选项卡
“输入”选项卡
“结尾”选项卡
“函数”选项卡
“完整代码”选项卡
Java 转换的筛选器优化
通过 Java 转换执行早期选择优化
通过 Java 转换执行推入优化
创建 Java 转换
创建可重用 Java 转换
创建不可重用 Java 转换
编译 Java 转换
Java 转换故障排除
查找编译错误来源
在代码输入选项卡或“完整代码”选项卡中查找错误
标识编译错误来源
用户代码错误
非用户代码错误
转换为结构数据示例
非本地环境中的 Java 转换
Blaze 引擎上的 Java 转换
Spark 引擎上的 Java 转换
流映射中的 Java 转换
Java 转换 API 引用
Java 转换 API 方法概览
defineJExpression
failSession
generateRow
getInRowType
getMetadata
incrementErrorCount
invokeJExpression
isNull
logError
logInfo
resetNotification
setNull
storeMetadata
Java 表达式
Java 表达式概览
表达式函数类型
使用定义函数对话框来定义表达式
步骤 1。 配置函数
步骤 2。 创建并验证表达式
步骤 3。 生成表达式的 Java 代码
使用定义函数对话框创建表达式并生成 Java 代码
Java 表达式模板
使用简单接口
invokeJExpression
简单接口示例
使用高级接口
通过高级接口调用表达式
使用高级接口的规则和准则
EDataType 类
JExprParamMetadata 类
defineJExpression
JExpression 类
高级接口示例
JExpression 类 API 引用
getBytes
getDouble
getInt
getLong
getResultDataType
getResultMetadata
getStringBuffer
invoke
isResultNull
联接器转换
联接器转换概览
联接器转换高级属性
联接器缓存
联接器转换端口
动态映射中的联接器转换
联接器转换中的端口选择器
选择规则
创建端口选择器
定义联接条件
简单条件类型
高级条件类型
联接条件中的端口选择器
联接条件中的动态端口
表达式参数
联接类型
普通联接
主外部联接
详细外部联接
完整外部联接
联接器转换的已排序输入
配置排序顺序
将转换添加到映射
联接条件的规则和准则
联接条件和排序顺序的示例
从同一源联接数据
联接同一管道的两个分支
联接同一源的两个实例
从同一源联接数据的准则
阻止源管道
未排序联接器转换
已排序联接器转换
缓存主行
联接器转换性能提示
联接器转换的规则和准则
非本地环境中的联接器转换
Blaze 引擎上的联接器转换
Spark 引擎上的联接器转换
流映射中的联接器转换
Databricks Spark 引擎上的联接器转换
键生成器转换
键生成器转换概览
Soundex 策略
Soundex 策略属性
字符串策略
字符串策略属性
NYSIIS 策略
键生成器输出端口
配置分组策略
键创建属性
键生成器转换高级属性
非本地环境中的键生成器转换
Blaze 引擎上的键生成器转换
Spark 引擎上的键生成器转换
Databricks Spark 引擎上的键生成器转换
标签创建器转换
标签创建器转换概览
何时使用标签创建器转换
标签创建器转换中的引用数据使用
字符集
概率模型
引用表
正则表达式
标志集
标签创建器转换策略
“为字符添加标签”操作
“为标志添加标签”操作
标签创建器转换端口
“为字符添加标签”属性
常规属性
引用表属性
字符集属性
筛选器属性
“为标志添加标签”属性
常规属性
标志集属性
自定义标签属性
概率匹配属性
引用表属性
配置“为字符添加标签”策略
配置“为标志添加标签”策略
标签创建器转换高级属性
非本地环境中的标签创建器转换
查找转换
查找转换概览
已连接和未连接的查找
已连接的查找
未连接的查找
开发查找转换
查找查询
默认查找查询
查找查询的 SQL 替代
SQL 替代查询中的参数
保留字
替代查找查询的准则
替代查找查询
查找源筛选器
筛选查找中的源行
查找条件
配置查找条件
查找转换条件的规则和准则
查找缓存
查询属性
动态映射中的查找转换
定义动态端口
更改查找源
参数化查找源
端口名称与查找端口冲突
包含参数的查找源
在重复数据对象中配置参数
端口选择器
端口选择器配置
选择规则
参数化查找条件
创建端口选择器
运行时属性
高级属性
创建可重用查找转换
创建不可重用查找转换
创建未连接的查找转换
未连接的查找示例
非本地环境中的查找转换
Blaze 引擎上的查找转换
Spark 引擎上的查找转换
流映射中的查找转换
Databricks Spark 引擎上的查找转换
查找缓存
查找缓存概览
查找缓存类型
未缓存查找
静态查找缓存
持久性查找缓存
重建持久性查找缓存
动态查找缓存
共享查找缓存
共享查找缓存的规则和准则
缓存比较
查找的缓存分区
动态查找缓存
动态查找缓存概览
动态查找缓存的使用
动态查找缓存属性
动态查找缓存和输出值
查找转换值
查找转换值示例
SQL 替代和动态查找缓存
动态查找缓存的映射配置
插入 Else 更新
更新 Else 插入
动态查找缓存和目标同步
条件动态查找缓存更新
条件动态查找缓存处理
配置条件动态查找缓存
表达式结果的动态缓存更新
空表达式值
表达式处理
配置动态缓存更新的表达式
动态查找缓存示例
动态查找缓存的规则和准则
宏转换
宏转换概述
宏指令
宏转换参数
动态映射中的宏转换
宏转换示例
非本地环境中的宏转换
匹配转换
匹配转换概览
匹配分析
列分析
单源分析和双源分析
字段匹配分析和标识匹配分析
匹配分析中的组
匹配对和群集
匹配得分计算
加权得分
空值匹配得分
群集输出选项
群集分析中的驱动程序得分和链接得分
主数据分析
映射重用
标识匹配分析和持久性索引数据
永久性索引数据的规则和准则
匹配映射性能
查看匹配群集分析数据
查看匹配性能分析数据
标识分析中的匹配性能
为标识索引数据创建数据存储
在单源分析中使用索引数据存储
匹配转换视图
匹配转换端口
匹配转换输入端口
匹配转换输出端口
持久性状态代码和持久性状态说明
状态代码值和状态说明值
输出端口和匹配输出选择
匹配 Mapplet
创建匹配 Mapplet
使用匹配 Mapplet
配置匹配分析操作
非本地环境中的匹配转换
Blaze 引擎上的匹配转换
Spark 引擎上的匹配转换
Databricks Spark 引擎上的匹配转换
字段分析中的匹配转换
字段匹配分析
字段匹配分析的流程
字段匹配类型选项
字段匹配策略
字段匹配算法
二元语法
汉明距离
编辑距离
Jaro 距离
反向汉明距离
字段匹配策略属性
字段匹配输出选项
匹配输出类型
匹配输出属性
字段匹配高级属性
字段匹配分析示例
创建映射
输入数据示例
键生成器转换配置
匹配转换配置
选择匹配操作的类型
连接输入端口
配置用于字段分析的策略
选择匹配输出类型
连接输出端口
运行数据查看器
结论
标识分析中的匹配转换
标识匹配分析
标识匹配分析的流程
标识匹配类型属性
索引目录和缓存目录属性
持久性方法参数
标识匹配策略
标识匹配算法
标识匹配策略属性
标识匹配输出选项
匹配输出类型
匹配输出属性
匹配属性配置
输出属性配置
标识匹配高级属性
永久性索引案例研究
标识匹配分析示例
创建映射
输入数据示例
表达式转换配置
匹配转换配置
选择匹配操作的类型
连接输入端口
配置标识分析的策略
选择匹配输出类型
连接输出端口
运行数据查看器
结论
规范器转换
规范器转换概览
多次出现的字段
生成的列 ID
多次出现的记录
输入层次结构定义
规范器转换输入端口
合并字段
合并字段
平展字段
平展数组
平展结构
平展映射
平展字段
规范器转换输出组和端口
创建输出组
更新输出组
输出组的键生成
规范器转换高级属性
生成第一级输出组
创建规范器转换
创建规范器转换 从上游源
规范器映射示例
规范器示例映射
规范器示例定义
规范器示例输入和输出组
规范器示例映射输出
非本地环境中的规范器转换
合并转换
合并转换概览
配置合并策略
合并转换高级属性
非本地环境中的合并转换
解析器转换
解析器转换概览
解析器转换模式
何时使用解析器转换
引用数据在解析器转换中的使用
模式集
概率模型
引用表
正则表达式
标志集
标志解析操作
标志解析端口
标志解析属性
常规属性
概率模型属性
引用表属性
标志集属性
基于模式的解析模式
基于模式的解析端口
配置标志解析策略
配置模式解析策略
解析转换高级属性
非本地环境中的解析器转换
Python 转换
等级转换
等级转换概览
为字符串值评级
等级转换属性
动态映射中的等级转换
等级转换端口
等级索引
等级端口
定义分组依据端口
分组依据参数
等级缓存
等级转换高级属性
非本地环境下的等级转换
Blaze 引擎上的等级转换
Spark 引擎上的等级转换
流映射中的等级转换
Databricks Spark 引擎上的等级转换
读取转换
读取转换概览
读取转换属性
常规属性
数据对象属性
查询属性
运行时属性
源属性
高级属性
同步关系数据对象
更改源数据对象
将读取转换参数化
读取转换参数
约束
创建读取转换
在映射编辑器中创建读取转换
关系到层次结构转换
关系到层次结构转换概览
示例 - 关系到层次结构转换
输入关系端口与“概览”视图
关系到层次结构转换端口
架构引用
关系到层次结构转换开发
创建关系到层次结构转换
创建端口
REST Web 服务使用者转换
REST Web 服务使用者转换概览
REST Web 服务使用者转换流程
REST Web 服务使用者转换配置
消息配置
资源标识
HTTP 方法
HTTP Get 方法
HTTP Post 方法
HTTP Put 方法
HTTP Delete 方法
REST Web 服务使用者转换端口
输入端口
输出端口
传递端口
参数端口
URL 端口
HTTP 表头端口
Cookie 端口
输出 XML 端口
响应代码端口
REST Web 服务使用者转换输入映射
将输入端口映射到元素的规则和指导
将输入端口映射到方法输入
REST Web 服务使用者转换输出映射
将元素映射到输出端口的规则和准则
自定义视图选项
将方法输出映射到输出端口
REST Web 服务使用者转换高级属性
REST Web 服务使用者转换创建
创建 REST Web 服务使用者转换
解析包含数组的 JSON 响应消息
JSON 响应消息示例
响应消息中的未命名数组
路由器转换
路由器转换概览
动态映射中的路由器转换
使用组
输入组
输出组
使用组筛选条件
组筛选条件中的动态端口
参数化组筛选器
添加组
使用端口
在映射中连接路由器转换
路由器转换高级属性
非本地环境下的路由器转换
序列生成器转换
序列生成器转换概览
序列生成器端口
传递端口
NEXTVAL 端口
创建键
替换缺少的值
序列生成器转换属性
起始值
结束值
增量值
在值范围内循环
序列生成器高级属性
重置
保持行顺序
序列数据对象
创建序列数据对象
创建序列生成器转换
常见问题
非本地环境下的序列生成器转换
Blaze 引擎上的序列生成器转换
Spark 引擎上的序列生成器转换
排序器转换
排序器转换概览
动态映射中的排序器转换
开发排序器转换
排序器转换端口
排序选项卡
配置排序键
参数化排序键
排序器转换高级属性
排序器缓存
优化排序器缓存
创建排序器转换
创建可重用排序器转换
创建不可重用排序器转换
排序器转换示例
非本地环境下的排序器转换
Blaze 引擎上的排序器转换
Spark 引擎上的排序器转换
流映射中的排序器转换
Databricks Spark 引擎上的排序器转换
SQL 转换
SQL 转换概览
SQL 转换端口
输入端口
输出端口
传递端口
SQLError 端口
受影响的行数
SQL 转换高级属性
SQL 转换查询
定义 SQL 查询
参数绑定
字符串置换
输入行至输出行基数
查询语句处理
端口配置
最大输出行计数
错误行
出现 SQL 错误时继续
SQL 转换的筛选器优化
通过 SQL 转换执行早期选择优化
启用通过 SQL 转换执行早期选择优化
通过 SQL 转换执行推入优化
通过 SQL 转换执行推入优化示例
启用通过 SQL 转换执行推入优化
使用 SQL 查询的 SQL 转换示例
逻辑数据对象映射
薪资表
员工表
SQL 转换
定义 SQL 转换属性
定义端口
定义 SQL 查询
定义数据库连接
输出
存储过程
存储过程的 SQL 转换端口
输入和输出参数
返回值
存储过程结果集
不同数据库的结果集
结果集行
存储过程示例
SQL 转换连接
创建连接名称参数
手动创建 SQL 转换
通过存储过程创建 SQL 转换
标准创建器转换
标准创建器转换概览
标准化策略
标准化属性
配置标准化策略
标准创建器转换高级属性
非本地环境中的标准创建器转换
联合转换
联合转换概览
组和端口
联合转换高级属性
联合转换处理
创建联合转换
创建可重用联合转换
创建不可重用联合转换
非本地环境下的联合转换
流映射中的联合转换
Databricks Spark 引擎上的联合转换
更新策略转换
更新策略转换概览
设置更新策略
在动态映射中更新策略转换
在映射中标记行
更新策略表达式
更新策略转换高级属性
汇总器和更新策略转换
为各个目标指定更新选项
非本地环境下的更新策略转换
Blaze 引擎上的更新策略转换
Spark 引擎上的更新策略转换
Databricks Spark 引擎上的更新策略转换
Web 服务使用者转换
Web 服务使用者转换概览
SOAP 消息
WSDL 文件
操作
Web 服务安全
WSDL 选择
Web 服务使用者转换端口
HTTP 表头输入端口
其他输入端口
Web 服务使用者转换输入映射
将输入端口映射到节点的规则和准则
自定义视图选项
将输入端口映射到操作输入
Web 服务使用者转换输出映射
将节点映射到输出端口的规则和准则
将 SOAP 消息映射为 XML
自定义视图选项
将操作输出映射到输出端口
Web 服务使用者转换高级属性
Web 服务错误处理
消息压缩
并发
针对并发的规则和准则
并发的最佳实践
筛选器优化
启用通过 Web 服务使用者转换执行早期选择优化
通过 Web 服务使用者转换执行推入优化
通过 Web 服务使用者转换执行推入优化示例
启用通过 Web 服务使用者转换执行推入优化
创建 Web 服务使用者转换
Web 服务使用者转换示例
输入文件
逻辑数据对象模型
逻辑数据对象映射
Web 服务使用者转换
转换输入映射
转换输出映射
转换高级属性
解析 Web 服务 SOAP 消息
解析 Web 服务 SOAP 消息概览
转换用户界面
多次出现输出配置
规范化的关系输出
生成的键
非规范化的关系输出
已转换的关系输出
解析 anyType 元素
解析派生类型
解析 QName 元素
解析置换组
解析 SOAP 消息中的 XML 构造
选项元素
列表元素
联合元素
生成 Web 服务 SOAP 消息
生成 Web 服务 SOAP 消息概览
转换用户界面
输入端口区域
操作区域
端口和层次结构级别关系
键
映射端口
映射端口
映射组
映射多个端口
转换多次出现的端口
映射非规范化数据
派生类型和元素置换
生成派生类型
生成 anyType 元素和属性
生成置换组
生成 SOAP 消息中的 XML 构造
选项元素
列表元素
联合元素
加权平均值转换
加权平均值转换概览
配置加权平均值转换
加权匹配得分示例
加权平均值转换高级属性
非本地环境下的加权平均值转换
窗口转换
写入转换
写入转换概览
写入转换属性
常规属性
数据对象属性
端口属性
运行时属性
运行时链接属性
高级属性
创建写入转换
从数据对象创建写入转换
从映射流创建写入转换
从参数创建写入转换
从现有转换创建写入转换
附录 , A: 转换分隔符
转换分隔符概览
Informatica Data Quality 10.5
Help for Users
Developer 转换指南
关系到层次结构转换
输入关系端口与“概览”视图
Developer 转换指南
Developer 转换指南
10.5
10.5.2
10.4.0
10.1.1 HotFix 2
10.1.1
10.1
上一个
下一个
输入关系端口与“概览”视图
输入关系端口与“概览”视图
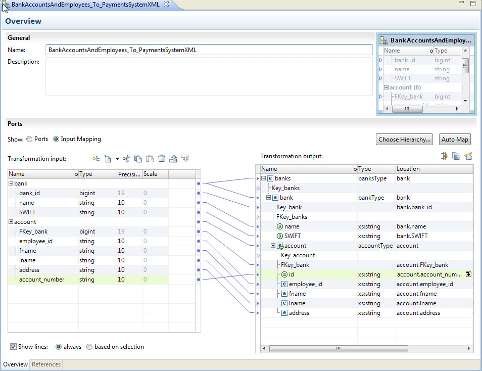
为了将关系数据转换为层次结构数据,向导会创建一个反映关系输入端口的层次结构。您可以使用
概览
视图将关系端口链接至层次结构端口。
要查看关系输入与层次结构输出之间的链接,请使用
概览
视图。选择
输入映射
。
端口
面板将显示在
概览
视图中。
下图显示了
端口
面板:
端口
面板的左侧是
转换输入
区域,其中包含关系元素和组。右侧则是
转换输出
区域,其中包含层次结构架构节点。
可以在
转换输入
区域中创建端口,然后将关系元素链接至架构节点。还可以将指针从架构中的节点拖至
转换输入
区域中的空字段以创建端口。将关系端口连接至架构节点时,Developer tool 将显示两者间的链接。
关系到层次结构转换
行动
下载指南
发送反馈
资源
社区
Knowledge Base
成功门户
返回顶部
上一个
下一个