Table of Contents

Search

  1. Preface
  2. Mappings
  3. Mapplets
  4. Mapping Parameters
  5. Where to Assign Parameters
  6. Mapping Outputs
  7. Generate a Mapping from an SQL Query
  8. Dynamic Mappings
  9. How to Develop and Run a Dynamic Mapping
  10. Dynamic Mapping Use Cases
  11. Mapping Administration
  12. Export to PowerCenter
  13. Import From PowerCenter
  14. Performance Tuning
  15. Pushdown Optimization
  16. Partitioned Mappings
  17. Developer Tool Naming Conventions

Developer Mapping Guide

Developer Mapping Guide

Design-time Links

Design-time Links

You can create different types of links when you design a dynamic mapping. You can create links between two ports, between a group and a dynamic port, between two dynamic ports, and from a generated port to a static port.
A design-time link (link) is a direct link that you create within a mapping. Transformations might change in such a way that you cannot create direct links when you design the mapping. If you cannot create links at design time, you can configure run-time links that determine the ports to link at run time.
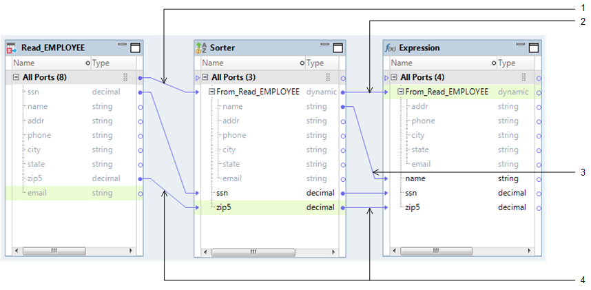
The following image shows the links in a dynamic mapping:
The mapping contains a Read transformation, Sorter, and an Expression transformation. The All Ports group in the Read transformation is linked to a dynamic port "From_Read_EMPLOYEE" in the Sorter transformation. The ports ssn and zip5 are linked between the Read and Sorter transformations. The dynamic ports From_Read_EMPLOYEE are linked between the Sorter and Expression transformations. The generated port "name" under the dynamic port "From_Read_EMPLOYEE" in the Sorter transformation is linked to a port "name" in the Expression transformation. The ports ssn and zip5 are linked between the Sorter and Expression transformations.
  1. Link from a group to a dynamic port
  2. Link between two dynamic ports
  3. Link from a generated port to a static port
  4. Link between two ports
You can create the following types of links when you design a mapping:
Link a group to a dynamic port.
A link from a group to a dynamic port propagates data for one or more columns. A group can contain one or more ports and dynamic ports. Input rules for a dynamic port determine the generated ports that appear under the dynamic port. The default rule is to include all columns in the group as generated ports in the dynamic port of the downstream transformation.
For example, the previous image shows a link from the All Ports group in the Read transformation to a dynamic port "From_Read_EMPLOYEE" in the Sorter transformation. The input rule for the dynamic port "From_Read_EMPLOYEE" in the Sorter transformation includes string ports.
Link two dynamic ports.
A link between two dynamic ports propagates data for one or more columns. Input rules for a dynamic port determine the generated ports that appear under the dynamic port. The default rule is to include all columns from the upstream dynamic port as generated ports in the dynamic port of the downstream transformation.
For example, the previous image shows a link from the dynamic port "From_Read_EMPLOYEE" in the Sorter transformation to another dynamic port "From_Read_EMPLOYEE" in the Expression transformation. The input rule for the dynamic port in the Expression transformation includes string ports and excludes the "name" port.
Link a generated port to a static port.
A link from a generated port to a port propagates data for a single column.
For example, the previous image shows a link from the generated port "name" under the dynamic port "From_Read_EMPLOYEE" in the Sorter transformation to a port "name" in the Expression transformation.
Link two static ports.
Link ports between transformations in the same manner that you do for other mappings.

0 COMMENTS

We’d like to hear from you!