Table des matières

Search

  1. Préface
  2. Introduction aux transformations
  3. Ports de transformation
  4. Caches de transformation
  5. Transformation Outil de validation des adresses
  6. Transformation Agrégation
  7. Transformation Association
  8. Transformation Exception d'enregistrements incorrects
  9. Transformation Convertisseur de casse
  10. Transformation Classeur
  11. Transformation Comparaison
  12. Transformation Consolidation
  13. Transformation Masquage des données
  14. Transformation Processeur de données
  15. Transformation Décision
  16. Transformation Exception d'enregistrements dupliqués
  17. Transformation Expression
  18. Transformation filtre
  19. Transformation Hiérarchique à relationnel
  20. Transformation Java
  21. Référence de l'API de transformation Java
  22. Expressions Java
  23. Transformation jointure
  24. Transformation Générateur de clés
  25. Transformation Libellé
  26. Transformation Recherche
  27. Caches de recherche
  28. Cache de recherche dynamique
  29. Transformation Correspondance
  30. Transformations Correspondance dans l'analyse de champ
  31. Transformations de correspondance dans l'analyse d'identité
  32. Transformation Fusion
  33. Transformation Normaliseur
  34. Transformation Analyseur
  35. Transformation Python
  36. Transformation Rang
  37. Transformation Lecture
  38. Transformation Relationnel à hiérarchique
  39. Transformation Consommateur de service Web REST
  40. Transformation Routeur
  41. Transformation Générateur de séquence
  42. Transformation Trieur
  43. Transformation SQL
  44. Transformation Normalisation
  45. Transformation Union
  46. Transformation Stratégie de mise à jour
  47. Transformation Consommateur de service Web
  48. Analyse des messages SOAP du service Web
  49. Génération des messages SOAP du service Web
  50. Transformation moyenne pondérée
  51. Transformation Écriture
  52. Délimiteurs de transformation

Guide de transformation Developer

Guide de transformation Developer

Ports d'entrée relationnels et vue Présentation

Ports d'entrée relationnels et vue Présentation

Pour transformer les données relationnelles en données hiérarchiques, l'assistant crée une structure hiérarchique qui reflète les ports d'entrée relationnels. Vous pouvez utiliser la vue
Présentation
pour associer les ports relationnels aux ports hiérarchiques.
Pour afficher les liens entre l'entrée relationnelle et la sortie hiérarchique, utilisez la vue
Présentation
. Sélectionnez
Mappage d'entrée
. Le panneau
Ports
s'affiche dans la vue
Présentation
.
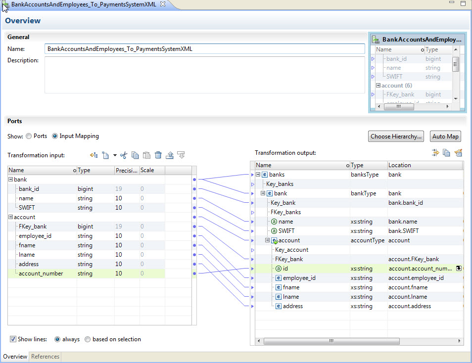
L'image suivante présente le panneau
Ports
 :
Utilisez le panneau Ports de la vue Présentation pour mapper l'entrée relationnelle sur la sortie hiérarchique. Sur la gauche, la zone Entrée de transformation affiche les groupes et les entrées relationnels. Sur la droite, la zone Sortie de transformation affiche les nœuds hiérarchiques. Faites glisser les nœuds hiérarchiques vers les éléments relationnels pour créer un lien.
À gauche du panneau
Ports
, la zone
Entrée de transformation
contient les éléments et les groupes relationnels. Sur la droite, la zone
Sortie de transformation
contient les nœuds de schéma hiérarchique.
Vous pouvez créer des ports dans la zone
Entrée de transformation
et lier les éléments relationnels aux nœuds du schéma. Vous pouvez également faire glisser le pointeur depuis un nœud du schéma vers un champ vide dans la zone
Entrée de transformation
pour créer un port. Lorsque vous connectez un port relationnel à un nœud de schéma, l'outil Developer tool affiche un lien entre eux.