Communities
A collaborative platform to connect and grow with like-minded Informaticans across the globe
Product Communities
Connect and collaborate with Informatica experts and champions
Discussions
Have a question? Start a Discussion and get immediate answers you are looking for
User Groups
Customer-organized groups that meet online and in-person. Join today to network, share ideas, and get tips on how to get the most out of Informatica
Get Started
Community Guidelines
Knowledge Center
Troubleshooting documents, product guides, how to videos, best practices, and more
Knowledge Base
One-stop self-service portal for solutions, FAQs, Whitepapers, How Tos, Videos, and more
Support TV
Video channel for step-by-step instructions to use our products, best practices, troubleshooting tips, and much more
Documentation
Information library of the latest product documents
Velocity (Best Practices)
Best practices and use cases from the Implementation team
Learn
Rich resources to help you leverage full capabilities of our products
Trainings
Role-based training programs for the best ROI
Certifications
Get certified on Informatica products. Free, Foundation, or Professional
Product Learning Paths
Free and unlimited modules based on your expertise level and journey
Resources
Library of content to help you leverage the best of Informatica products
Tech Tuesdays Webinars
Most popular webinars on product architecture, best practices, and more
Product Availability Matrix
Product Availability Matrix statements of Informatica products
SupportFlash
Monthly support newsletter
Support Documents
Informatica Support Guide and Statements, Quick Start Guides, and Cloud Product Description Schedule
Product Lifecycle
End of Life statements of Informatica products
Ideas
Events
Change Request Tracking
Marketplace
한국어
English
영어
Español
스페인어
Deutsch
독일어
Français
프랑스어
日本語
일본어
한국어
한국어
Português
포르투칼어
中文
중국어
로그인
등록
Informatica Data Quality
10.5.1
10.5.9
10.5.8
10.5.7
10.5.6.1
10.5.6
10.5.3
10.5.2
10.5.1
10.5
10.4.1
10.4.0
10.1.1 HotFix 2
10.1.1 HotFix 1
10.1.1
10.1
10.0
Developer tool 가이드
업데이트됨: October 2021
Informatica Data Quality
Informatica Data Quality 10.5.1
모든 제품
Rename Saved Search
Name
* This field is required
Overwrite saved search
Confirm Deletion
Are you sure you want to delete the saved search?
목차
Search
No Results
서문
Informatica Developer
Informatica Developer 개요
Informatica Data Quality 및 프로파일링
Informatica Data Services
Informatica Developer 시작
로컬 시스템에서 Developer 도구 시작
원격 시스템에서 Developer 도구 시작
Informatica Developer 인터페이스
Informatica Developer의 보기
기본 보기
추가 보기
Informatica Developer 시작 페이지
치트 시트
Informatica Developer 온라인 도움말
Informatica 기본 설정
Informatica Marketplace
Informatica Developer 설정
1단계. 도메인 추가
2단계. 모델 리포지토리 추가
3단계. 기본 데이터 통합 서비스 선택
4단계. 기본 메타데이터 액세스 서비스 선택
도메인
프로젝트
프로젝트 작성
프로젝트 필터링
프로젝트 사용 권한
외부 개체에 대한 사용 권한
종속 개체 인스턴스에 대한 사용 권한
보안 세부 정보
상위 개체 액세스
사용 권한 할당
폴더
폴더 작성
개체 작업 복사
개체 복사
개체 사본 저장
태그
태그 작성
태그 할당
태그 보기
모델 리포지토리
모델 리포지토리 개요
Informatica Developer의 개체
개체 속성
리포지토리 개체 잠금
잠금 관리
잠금 관리 규칙 및 지침
버전 지정 개체를 사용하는 팀 기반 개발
버전 지정 개체 관리
체크 인 대화 상자
버전 지정 개체 삭제
개체의 기록 버전
개체의 기록 버전 복원
체크 아웃된 개체 보기
버전 기록 보기
팀 기반 개발 문제 해결
모델 리포지토리에 연결
모델 리포지토리 서비스 새로 고침
Informatica Developer에서 검색
Informatica Developer에서 검색 개요
도메인 검색
개체 및 속성 검색
Business Glossary 검색
Business Glossary Desktop 조회
비즈니스 용어 조회
비즈니스 용어 조회를 위한 바로 가기 키 사용자 지정
편집기 검색
연결
연결 개요
연결 유형
연결 탐색기 보기
연결 관리
연결 작성
연결 편집
연결 복사
연결 삭제
연결 목록 새로 고침
연결 전환
연결을 전환하기 전에
연결 전환
연결을 전환한 후에
데이터 유형 매핑 확인
테이블 소유자 이름 확인
조회 변환 확인
힌트 다시 구성
데이터 개체 동기화
타사 JDBC 드라이버
환경 SQL
연결 환경 SQL
트랜잭션 환경 SQL
환경 SQL 구성 지침
실제 데이터 개체
실제 데이터 개체 개요
실제 데이터 개체 유형
관계형 데이터 개체
관계형 데이터 개체 가져오기
키 관계
관계형 데이터 개체에 키 작성
관계형 데이터 개체 간에 관계 작성
사용자 지정된 데이터 개체
키 관계
사용자 지정된 데이터 개체 쓰기 속성
사용자 지정된 데이터 개체 작성
사용자 지정된 데이터 개체에 관계형 리소스 추가
사용자 지정된 데이터 개체에 관계형 데이터 개체 추가
사용자 지정된 데이터 개체에 키 작성
사용자 지정된 데이터 개체 내 관계 작성
대상 테이블 작성 또는 대체
대상 테이블 작성 또는 바꾸기에 대한 규칙 및 지침
디자인 타임에 DDL 생성 및 실행
런타임 시 DDL 생성 및 실행
DDL 생성 오류
사용자 지정 쿼리
사용자 지정 쿼리 최적화
기본 쿼리
예약어 파일 작성
힌트
힌트 규칙 및 지침
힌트 작성
고유 항목 선택
고유 항목 선택 사용
필터
소스 필터 입력
정렬된 포트
열 데이터 정렬
사용자 정의 조인
사용자 정의 조인 입력
외부 조인 지원
Informatica 조인 구문
일반 조인 구문
왼쪽 외부 조인 구문
오른쪽 외부 조인 구문
PreSQL 및 PostSQL 명령
사전 및 사후 매핑 SQL 명령 추가
사용자 지정 쿼리 작성
비관계형 데이터 개체
비관계형 데이터 개체 가져오기
관계형 데이터 작업에서 읽기, 쓰기 또는 조회 변환 작성
WSDL 데이터 개체
WSDL 데이터 개체 개요 보기
WSDL 데이터 개체 고급 보기
WSDL 데이터 개체 가져오기
WSDL 동기화
WSDL 데이터 개체 동기화
인증서 관리
Informatica Developer 인증서 속성
Informatica Developer에 인증서 추가
동기화
Informatica Developer의 플랫 파일 데이터 개체 동기화
Informatica Developer의 관계형 데이터 개체 동기화
실제 데이터 개체 문제 해결
플랫 파일 데이터 개체
플랫 파일 데이터 개체 개요
소스 파일 이름 생성
플랫 파일 데이터 개체 개요 속성
플랫 파일 데이터 개체 고급 속성
형식 속성
열 형식: 구분자로 분리된 속성
열 형식: 고정 너비 속성
런타임: 읽기 속성
런타임: 쓰기 속성
제어 파일
런타임에 열 업데이트
자동으로 런타임 열 이름 생성
데이터 파일 헤더에서 런타임 열 이름 생성
제어 파일에서 열 메타데이터 생성
제어 파일 형식
런타임 속성 매개 변수화
제어 파일의 런타임 처리
제어 파일에 대한 규칙 및 지침
Excel에서 플랫 파일 데이터 개체로 복사
Excel에서 플랫 파일 데이터 개체 편집
메타데이터를 플랫 파일 데이터 개체에 복사
예: Excel에서 데이터 개체 편집
플랫 파일 데이터 개체 작성
비어 있는 플랫 파일 데이터 개체 작성
기존 플랫 파일에서 플랫 파일 데이터 개체 작성
제어 파일에서 플랫 파일 데이터 개체 작성
데이터의 논리적 보기
데이터의 논리적 보기 개요
논리적 데이터 개체 모델 예제
데이터의 논리적 보기 개발
논리적 데이터 개체 모델
논리적 데이터 개체 모델 작성
모델링 도구에서 논리적 데이터 개체 모델 가져오기
논리적 데이터 개체 모델 속성
CA ERwin Data Modeler 가져오기 속성
IBM Cognos Business Intelligence Reporting - Framework Manager 가져오기 속성
SAP BusinessObjects Designer 가져오기 속성
SAP PowerDesigner CDM 가져오기 속성
SAP PowerDesigner PDM 가져오기 속성
XSD 가져오기 속성
논리적 데이터 개체
논리적 데이터 개체 속성
특성 관계
논리적 데이터 개체 작성
논리적 데이터 개체 매핑
논리적 데이터 개체 읽기 매핑
논리적 데이터 개체 쓰기 매핑
논리적 데이터 개체 매핑 작성
데이터 보기
데이터 보기 개요
구성
구성 속성
데이터 통합 서비스 속성
소스 속성
결과 속성
메시지 속성
고급 속성
데이터 뷰어 구성
데이터 뷰어 구성 작성
매핑 구성
매핑 구성 작성
웹 서비스 구성
웹 서비스 구성 작성
기본 구성 속성 업데이트
구성 문제 해결
데이터 내보내기
개체 종속성
개체 종속성 보기
개체 종속성 보기
개체 종속성 필터링
로그
로그 파일 형식
유효성 검사 기본 설정
오류 메시지 그룹화
오류 메시지 제한
Developer tool에서 작업 모니터링
응용 프로그램 배포
응용 프로그램 배포 개요
응용 프로그램 작성
전체 응용 프로그램
증분 응용 프로그램
응용 프로그램 속성
응용 프로그램에 배포
보관 파일에 배포
리소스 매개 변수를 사용한 배포
런타임 개체 보기
응용 프로그램 재배포
응용 프로그램 상태 정보
응용 프로그램 작성, 배포 및 업데이트 방법
응용 프로그램 작성
응용 프로그램 배포
개체 배포
응용 프로그램 보관 가져오기
런타임 응용 프로그램에 연결
응용 프로그램 편집
데이터 통합 서비스에 응용 프로그램 재배포
응용 프로그램 패치 배포
응용 프로그램 패치 배포 개요
응용 프로그램 개체 인스턴스
응용 프로그램 개체 종속성
증분 배포 마법사
응용 프로그램 선택
소스 개체 선택
패치 배포 전략
응용 프로그램 패치 유형 선택
직접 종속성만 상속
직접 및 간접 종속성 상속
직접, 간접 및 원격 종속성 상속
응용 프로그램 개체 영향 결정
개체 영향 미리 보기
영향을 받는 개체 식별
삭제된 개체
예제. 영향을 받는 개체 식별
개체 영향의 범위 식별
패치 배포 전략 지정
패치 배포 전략 속성
응용 프로그램 패치 배포
응용 프로그램 패치 배포의 규칙 및 지침
응용 프로그램 패치 배포 예
응용 프로그램 패치 배포 예 개요
패치 유형: 직접
패치 유형: 직접 및 간접
패치 유형: 직접, 간접 및 원격
결론
CI/CD(지속적인 통합 및 지속적인 전달)
CI/CD 개요
REST API 및 infacmd 빠른 참조
REST API 또는 infacmd 사용
REST API를 사용하여 응용 프로그램 배포 및 재배포
지속적인 통합
개체 배포
개체 할당
개체 충돌 해결
지속적인 전달
자동화된 통합 프로세스 샘플
1단계. 배포를 위해 매핑 준비
2단계. 데이터 통합 서비스에 매핑 배포
3단계. 온전성 테스트 실행
4단계. 편집을 위해 매핑 준비
자동화된 전달 프로세스 샘플
개체 가져오기 및 내보내기
개체 가져오기 및 내보내기 개요
개체 가져오기 및 내보내기
개체 내보내기
개체 내보내기
개체 가져오기
프로젝트 가져오기
개체 가져오기
이전 Informatica 릴리스에서 개체 가져오기
부록 A: 데이터 유형 참조
데이터 유형 참조 개요
변환 데이터 유형
Integer 데이터 유형
계산에서 정수 값 사용
식의 정수 상수
NaN 값
플랫 파일에 정수 값 쓰기
Binary 데이터 유형
Date/Time 데이터 유형
시간대가 포함된 타임스탬프
현지 시간대가 포함된 타임스탬프
Oracle에 대해 지원되는 시간대
Decimal 및 Double 데이터 유형
계산의 10진수 및 배정밀도 값
10진수 및 배정밀도 값에 대한 전체 자릿수 손실
배정밀도 값의 반올림 방법
String 데이터 유형
복합 데이터 유형
Array 데이터 유형
Map 데이터 유형
Struct 데이터 유형
복합 파일 및 변환 데이터 유형
Avro 데이터 유형 및 변환 데이터 유형
JSON 데이터 유형 및 변환 데이터 유형
ORC 데이터 유형 및 변환 데이터 유형
Parquet 데이터 유형 및 변환 데이터 유형
데이터 유형에 대한 규칙 및 지침
플랫 파일 및 변환 데이터 유형
DB2 for LUW 및 변환 데이터 유형
DB2 for i5/OS, DB2 for z/OS 및 변환 데이터 유형
지원되지 않는 DB2 for i5/OS 및 DB2 for z/OS 데이터 유형
JDBC 및 변환 데이터 유형
Microsoft SQL Server 및 변환 데이터 유형
Uniqueidentifier 데이터 유형
비관계형 및 변환 데이터 유형
ODBC 및 변환 데이터 유형
Oracle 및 변환 데이터 유형
숫자(P,S) 데이터 유형
Char, Varchar, Clob 데이터 유형
지원되지 않는 Oracle 데이터 유형
SAP HANA 및 변환 데이터 유형
XML 및 변환 데이터 유형
데이터 변환
포트 간 데이터 변환
부록 B: 키보드 바로 가기
고급 매핑 옵션에 대한 키보드 바로 가기
개체 키보드 바로 가기
포트 키보드 바로 가기
변환 색상표 키보드 바로 가기
작업 영역 키보드 바로 가기
부록 C: 연결 속성
연결 속성 개요
Adabas 연결 속성
Amazon Redshift 연결 속성
Amazon S3 연결 속성
블록체인 연결 속성
Cassandra 연결 속성
Confluent Kafka 연결
일반 속성
Confluent Kafka 브로커 속성
SSL 속성
infacmd를 사용하여 Confluent Kafka 연결 생성
Databricks 연결 속성
Greenplum 연결 속성
Google Analytics 연결 속성
Google BigQuery 연결 속성
연결 모드
Google Cloud Spanner 연결 속성
Google Cloud Storage 연결 속성
Google PubSub 연결 속성
Hadoop 연결 속성
Hadoop 클러스터 속성
공통 속성
거부 디렉터리 속성
Blaze 구성
Spark 구성
HBase 연결 속성
HDFS 연결 속성
MapR-DB용 HBase 연결 속성
Hive 연결 속성
HTTP 연결 속성
IBM DB2 연결 속성
IBM DB2 for i5/OS 연결 속성
IBM DB2 for z/OS 연결 속성
IMS 연결 속성
JDBC 연결 속성
JDBC V2 연결 속성
JD Edwards EnterpriseOne 연결 속성
Kafka 연결 속성
일반 속성
Kafka 브로커 속성
SSL 속성
infacmd를 사용하여 Kafka 연결 생성
Kudu 연결 속성
LDAP 연결 속성
Microsoft Azure Blob Storage 연결 속성
Microsoft Azure Cosmos DB SQL API 연결 속성
Microsoft Azure Data Lake Storage Gen1 연결 속성
Microsoft Azure Data Lake Storage Gen2 연결 속성
Microsoft Azure SQL 데이터 웨어하우스 연결 속성
MS SQL Server 연결 속성
Netezza 연결 속성
OData 연결 속성
ODBC 연결 속성
Oracle 연결 속성
Salesforce 연결 속성
Salesforce Marketing Cloud 연결 속성
SAP 연결 속성
순차적 연결 속성
SnowFlake 연결 속성
Teradata Parallel Transporter 연결 속성
Tableau 연결 속성
Tableau V3 연결 속성
Twitter 스트리밍 연결 속성
VSAM 연결 속성
웹 서비스 연결 속성
데이터베이스 연결의 식별자 속성
정규 식별자
구분자로 분리된 식별자
식별자 속성
예제: 데이터베이스가 정규 식별자를 사용함
예제: 데이터베이스가 식별자에서 키워드 또는 특수 문자를 사용함
예제: 데이터베이스가 대/소문자 구분 식별자를 사용함
Informatica Data Quality 10.5.1
Help for Users
Developer tool 가이드
Informatica Developer
Informatica Developer 인터페이스
Developer tool 가이드
Developer tool 가이드
10.5.1
10.5.2
10.4.1
10.1.1 HotFix 1
10.1.1
10.1
10.0
이전
다음
Informatica Developer 인터페이스
Informatica Developer 인터페이스
Developer tool을 사용하여 데이터 품질 및 데이터 서비스 솔루션을 설계하고 구현할 수 있습니다.
Developer tool에서 동시에 여러 가지 태스크를 수행할 수 있습니다. 또한 여러 폴더 및 프로젝트에서 동시에 작업할 수 있습니다. Developer tool에서 작업하려면 Developer tool 작업 영역에 액세스합니다.
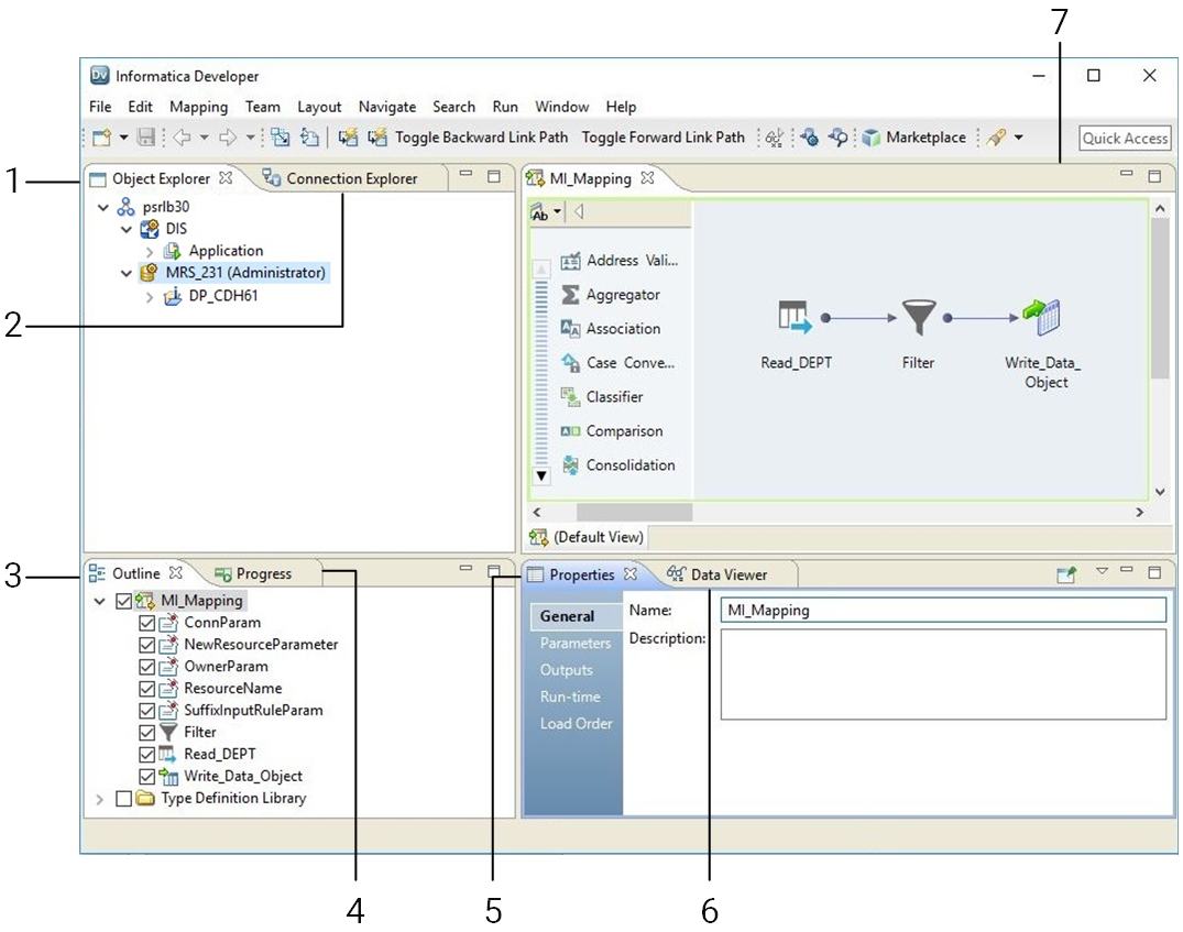
다음 그림은 Developer tool 작업 영역을 보여 줍니다.
Object Explorer 보기
연결 탐색기 보기
아웃라인 보기
진행률 보기
속성 보기
데이터 뷰어 보기
편집기
Windows에서 Developer tool의 권장되는 화면 해상도는 1920 * 1080입니다.
Informatica Developer
Informatica Developer의 보기
Informatica Developer 시작 페이지
치트 시트
Informatica Developer 온라인 도움말
Informatica 기본 설정
Informatica Marketplace
행위
가이드 다운로드
피드백 보내기
리소스
커뮤니티
Knowledge Base
Success Portal
맨 위로 이동
이전
다음