Communities
A collaborative platform to connect and grow with like-minded Informaticans across the globe
Product Communities
Connect and collaborate with Informatica experts and champions
Discussions
Have a question? Start a Discussion and get immediate answers you are looking for
User Groups
Customer-organized groups that meet online and in-person. Join today to network, share ideas, and get tips on how to get the most out of Informatica
Get Started
Community Guidelines
Knowledge Center
Troubleshooting documents, product guides, how to videos, best practices, and more
Knowledge Base
One-stop self-service portal for solutions, FAQs, Whitepapers, How Tos, Videos, and more
Support TV
Video channel for step-by-step instructions to use our products, best practices, troubleshooting tips, and much more
Documentation
Information library of the latest product documents
Velocity (Best Practices)
Best practices and use cases from the Implementation team
Learn
Rich resources to help you leverage full capabilities of our products
Trainings
Role-based training programs for the best ROI
Certifications
Get certified on Informatica products. Free, Foundation, or Professional
Product Learning Paths
Free and unlimited modules based on your expertise level and journey
Resources
Library of content to help you leverage the best of Informatica products
Tech Tuesdays Webinars
Most popular webinars on product architecture, best practices, and more
Product Availability Matrix
Product Availability Matrix statements of Informatica products
SupportFlash
Monthly support newsletter
Support Documents
Informatica Support Guide and Statements, Quick Start Guides, and Cloud Product Description Schedule
Product Lifecycle
End of Life statements of Informatica products
Ideas
Events
Change Request Tracking
Marketplace
中文
English
英文
Español
西班牙文
Deutsch
德文
Français
法文
日本語
日文
한국어
朝鲜文
Português
葡萄牙文
中文
中文
登录
注册
PowerCenter
10.4.1
10.5.8
10.5.7
10.5.6
10.5.3
10.5.1
10.5
10.4.1
10.4.0
Designer 指南
已更新: August 2020
PowerCenter
PowerCenter 10.4.1
所有产品
Rename Saved Search
Name
* This field is required
Overwrite saved search
Confirm Deletion
Are you sure you want to delete the saved search?
目录
Search
No Results
前言
使用 Designer
使用 Designer 概览
Designer 工具
Designer 窗口
配置 Designer 选项
配置常规选项
配置表选项
配置格式选项
使用颜色主题
配置调试选项
配置 Web 服务选项
配置其他选项
使用工具栏
Designer 工具栏
Workflow Manager 工具栏
Workflow Monitor 工具栏
Repository Manager 工具栏
显示工具栏
创建工具栏
配置工具栏
添加自定义工具
导航工作区
搜索工具
查找下一个
在工作区中查找
图标化和还原工作区对象
图标化工作区对象
还原工作区对象
排列工作区对象
缩放工作区
查看工作区
Designer 任务
添加存储库
打印工作区
设置工作区打印输出
预览工作区打印输出
查看上次保存日期/时间
打开和关闭文件夹
创建快捷方式
签出和签入受版本控制的对象
搜索对象
输入存储库对象说明
查看和比较受版本控制的存储库对象
查看和比较受版本控制的存储库对象的规则和准则
查看旧版本的存储库对象
比较存储库对象的版本
还原为以前的对象版本
复制 Designer 对象
复制映射段
作为图像复制对象
导出和导入对象
刷新存储库对象
使用多个端口或列
重命名端口
使用快捷键
预览数据
预览关系数据
预览平面文件数据
预览 XML 数据
使用元数据扩展
创建元数据扩展
编辑元数据扩展
编辑可重用元数据扩展
编辑不可重用元数据扩展
删除元数据扩展
使用业务名称
为源或目标添加业务名称
在导航器中显示业务名称
作为列名称显示业务名称
使用业务名称作为源限定符中的端口名称
使用业务文档
指定文档路径
创建指向文档文件的链接
查看业务文档
查看 Mapplet 和映射报告(已弃用)
查看 Mapplet 复合报表
查看映射复合报表
使用源
使用源概览
Oracle 源
源定义中的特殊字符处理
更新源定义
创建会话
使用关系源
关系源定义
关系源的连接
配置第三方 ODBC 数据源
导入关系源定义
使用 SAP HANA 数据库源
更新关系源定义
编辑关系源定义
重新导入源定义
从目标定义创建源定义
使用 COBOL 源
导入 COBOL 源
使用 COBOL 复写簿
导入 COBOL 源结构的步骤
COBOL 源文件中的组件
FD 部分
字段
OCCURS
REDEFINES
配置 COBOL 源定义
配置表选项卡
配置高级属性
配置“列”选项卡
OCCURS
FD 部分
字段属性
导入 Microsoft Excel 源定义
定义范围
格式化数值数据列
导入 Microsoft Excel 源定义的步骤
手动创建源定义
源故障排除
使用平面文件
使用平面文件概览
通过平面文件源和目标创建会话
导入平面文件
特殊字符处理
选择代码页
更改显示字体
重置 Designer 格式
安装语言
导入固定宽度的平面文件
导入带分隔符的平面文件
编辑平面文件定义
编辑表选项
编辑列
更新固定宽度的文件属性
空字符处理
更新带分隔符的文件属性
带分隔符的文件设置的规则和准则
平面文件列格式设置
格式化数值列
数值数据
字段宽度
格式列
格式化日期时间列
格式字符串
字段宽度
格式列
定义默认日期时间和数值格式
使用文件列表
使用对转换敏感的平面文件
导入包含转换键的平面文件
转换敏感平面文件的要求
导入不含转换键的平面文件
在固定宽度目标中使用多字节数据
排除平面文件的故障
使用目标
使用目标概览
创建目标定义
维护目标和目标定义
Oracle 目标
目标代码页
目标定义中的特殊字符处理
导入目标定义
关系目标定义
关系目标的连接
用于 SAP HANA 目标的批量更新插入
配置第三方 ODBC 数据源
导入关系目标定义
从源定义创建目标定义
从关系源创建目标定义
通过平面文件源创建目标定义
从 COBOL 源创建规范化目标
从源定义创建目标定义的步骤
通过转换创建目标定义
通过包含一个输出组的转换创建目标
通过包含多个输出组的转换创建目标
通过规范器转换创建目标
通过 Mapplet 创建目标
转换和目标数据类型
创建目标的步骤
在 Target Designer 中创建目标的步骤
在 Mapping Designer 中创建目标的步骤
手动创建目标定义
维护关系目标定义
重新导入关系目标定义
创建主键-外键关系
编辑表选项
编辑列
定义索引
创建目标表
Designer 中的 SQL DDL 命令
删除和重新创建索引
重新创建目标
目标故障排除
映射
映射概览
对象相关性
开发映射
使用映射
创建映射
打开映射
复制映射
复制映射段
使用复制为命令
复制映射对象
导出和导入映射
编辑映射
还原为以前保存的映射
重命名映射和为映射添加注释
使会话失效
调试映射
删除映射
查看指向端口的链接路径
查看源列相关性
连接映射对象
链接端口的选项
链接一对多
链接多对一
连接映射对象的规则和准则
链接端口
手动链接端口
链接端口(按位置)
使用“自动链接”对话框链接端口
使用按位置自动链接命令链接端口
链接端口(按名称)
使用“自动链接”对话框按名称链接端口
使用“自动链接”对话框按名称和前缀/后缀链接端口
使用按名称自动链接命令按名称链接端口
传播端口属性
了解相关性类型
在链接路径中传播相关性
示例
传播隐式相关性
示例
按转换传播属性
传播端口和属性的规则和准则
传播端口属性的步骤
使用映射中的源
使用映射中的关系源
使用映射中的转换
使用映射中的 Mapplet
使用映射中的目标
配置映射中的关系目标
配置映射中的平面文件目标
配置映射中的 XML 目标
设置目标加载顺序
按事务创建目标文件
配置目标
配置映射
运行会话
按事务创建目标文件的规则和准则
示例
使用映射中的关系目标
拒绝截断和溢出数据
配置目标更新替代
替代 WHERE 子句
配置目标更新替代的规则和准则
输入目标更新语句的步骤
配置表名称前缀
添加会话前和会话后 SQL 命令
添加会话前和会话后 SQL 命令的规则和准则
替代目标表名称
验证映射
连接验证
表达式验证
对象验证
数据流验证
验证映射的步骤
验证多个映射
使用工作流生成向导
工作流生成向导步骤
映射故障排除
Mapplet
Mapplet 概览
了解 Mapplet 输入和输出
Mapplet 输入
将源定义用于 Mapplet 输入
将输入转换用于 Mapplet 输入
Mapplet 输出
查看 Mapplet 输入和输出
使用 Mapplet Designer
创建 Mapplet
验证 Mapplet
编辑 Mapplet
Mapplet 和映射
在映射中使用 Mapplet
创建和配置 Mapplet 端口
连接到 Mapplet 输入端口
连接到 Mapplet 输出组
查看 Mapplet
设置目标加载计划
管道分区
Mapplet 的规则和准则
Mapplet 提示
映射参数和变量
映射参数和变量概览
映射参数
映射变量
使用映射参数和变量
初始值和默认值
使用字符串参数和变量
使用日期时间参数和变量
代码页松弛
映射参数
步骤 1.创建映射参数
步骤 2.使用映射参数
步骤 3.定义参数值
映射变量
变量值
起始值
当前值
变量数据类型和汇总类型
变量函数
Mapplet 中的映射变量
使用映射变量
步骤 1. 创建映射变量
步骤 2.设置映射变量值
步骤 3.替代或清除保存的值
在参数文件中定义表达式字符串
映射参数和变量提示
映射参数和变量故障排除
使用用户定义的函数
使用用户定义的函数概览
示例
创建用户定义的函数
配置函数类型
配置包含私有函数的公共函数
创建用户定义的函数的步骤
管理用户定义的函数
编辑用户定义的函数
删除用户定义的函数
导出用户定义的函数
验证用户定义的函数
复制和部署用户定义的函数
创建包含用户定义的函数的表达式
使用调试器
使用调试器概览
调试器会话类型
调试进程
创建断点
选择实例名称
创建错误断点
计算错误断点
创建数据断点
输入数据断点条件
输入转换数据条件
输入全局数据条件
使用 ISNULL 和 ISDEFAULT
输入断点的步骤
编辑断点
配置调试器
步骤 1.调试器简介
步骤 2.选择集成服务和会话类型
步骤 3.选择会话信息
在调试模式下运行现有会话
运行调试会话
步骤 4.设置会话配置
步骤 5.设置目标选项
运行调试器
初始化状态
“正在运行”状态
暂停状态
调试器任务
使用保留值
Designer 行为
监控调试器
监控调试指示器
监控转换数据
继续运行调试器
监视目标数据
监控调试日志
使用 Workflow Monitor
修改数据
限制
计算表达式
使用映射变量计算表达式
计算表达式的步骤
复制断点信息和配置
传输断点和配置
调试器故障排除
查看数据沿袭
查看数据沿袭概览
配置数据沿袭访问
通过 Designer 运行数据沿袭
比较对象
比较对象概览
比较源、目标和转换
比较映射和 Mapplet
管理业务组件
管理业务组件概览
业务组件锁定
创建指向业务组件文档的链接
管理业务组件和目录
创建和编辑目录
编辑目录
创建业务组件
从副本创建业务组件
使用快捷方式创建业务组件
删除目录或业务组件
删除业务组件
复制目录或业务组件
创建多维数据集和维度
创建多维数据集和维度概览
了解多维元数据
多维元数据的重要元素
创建维度
步骤 1.创建维度
步骤 2.将级别添加到维度
步骤 3.将层次结构添加到维度
步骤 4.将级别添加到层次结构
创建多维数据集
编辑多维数据集
编辑维度
删除多维数据集或维度
打开和关闭多维数据集
查看多维数据集和维度的元数据
多维数据集和维度的提示
使用映射向导
维护星型架构
了解映射向导
使用入门向导
使用渐变维度向导
选择映射源
创建传递映射
了解映射
了解转换
创建传递映射的步骤
自定义映射
配置传递会话
创建慢增长目标映射
处理键
了解映射
了解转换
创建慢增长目标映射的步骤
配置慢增长目标会话
创建类型 1 维度映射
处理键
了解映射
了解转换
新行的数据流
已更改行的数据流
创建类型 1 维度映射的步骤
配置类型 1 维度会话
创建类型 2 维度/版本数据映射
处理键
版本编号
了解映射
了解转换
新行的数据流
已更改行的数据流
创建类型 2 维度/版本数据映射的步骤
自定义映射
配置类型 2 维度/版本数据会话
创建类型 2 维度/标记当前映射
标记当前值
处理键
了解映射
了解转换
新行的数据流
已更改行的数据流
更新现有行的数据流
创建类型 2 维度/标记当前映射的步骤
配置类型 2 维度/标记当前会话
创建类型 2 维度/生效日期范围映射
维护生效日期范围
处理键
了解映射
了解转换
新行的数据流
已更改行的数据流
更新现有行的数据流
创建类型 2 维度/生效日期范围映射的步骤
配置类型 2 维度/生效日期范围会话
创建类型 3 维度映射
保存先前的值
处理键
标记生效日期
了解映射
了解转换
新行的数据流
更新现有行的数据流
创建类型 3 维度映射的步骤
配置类型 3 维度会话
在目标数据库中创建目标
计划会话和工作流
通过 Informatica 映射模板创建映射
步骤 1.选择映射模板
步骤 2.指定映射详细信息和参数值
步骤 3.创建映射并保存参数值
步骤 4.将映射导入到存储库
附录 , A: 数据类型引用
数据类型引用概览
转换数据类型
Integer 数据类型
计算中的整数值
表达式中的整数常量
NaN 值
将字符串值转换为整数值
将整数值写入平面文件
Binary 数据类型
Date/Time 数据类型
Decimal 和 Double 数据类型
计算中的小数值和双精度型值
双精度值的舍入方法
String 数据类型
IBM DB2 和转换数据类型
Informix 和转换数据类型
数据类型同义词
Microsoft SQL Server 和转换数据类型
数据类型同义词
唯一标识符数据类型
Oracle 和转换数据类型
数字(P,S) 数据类型
定长字符串、变长字符串、大对象字符串数据类型
PostgreSQL 和转换数据类型
SAP HANA 和转换数据类型
Sybase 和转换数据类型
数据类型同义词
Sybase IQ 的二进制和可变长度二进制数据类型
Teradata 和转换数据类型
数据类型同义词
ODBC 和转换数据类型
COBOL 和转换数据类型
平面文件和转换数据类型
数字数据类型
XML 和转换数据类型
转换数据
端口间数据转换
将字符串转换为日期
将字符串转换为数字
附录 , B: 配置 Web 浏览器
配置 Web 浏览器
PowerCenter 10.4.1
Help for Users
Designer 指南
使用目标
通过转换创建目标定义
通过包含多个输出组的转换创建目标
Designer 指南
Designer 指南
10.4.1
10.5.6
10.4.0
上一个
下一个
通过包含多个输出组的转换创建目标
通过包含多个输出组的转换创建目标
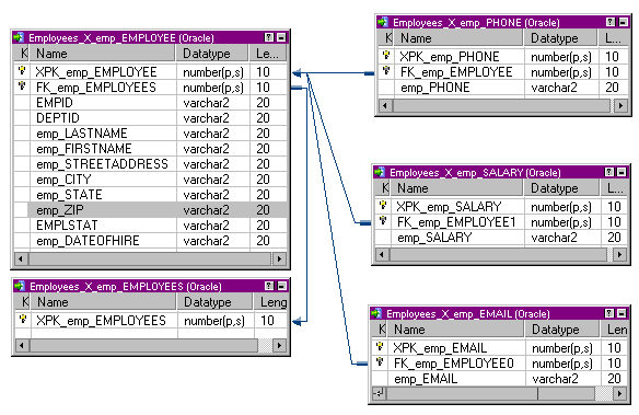
在通过包含多个输出组的转换创建目标时,Designer 将为该转换中的每个输出组创建一个目标。 当该转换是插件或自定义转换时,Designer 将保留目标定义中各组之间的主键-外键关系。
下图显示了一个包含多个输出组的转换:
该员工 XML 解析器转换包含从 X_emp_EMPLOYEES 到 X_emp_PHONE 的 5 个输出组。 每个输出组表示不同类型的员工信息。 DataInput 是输入组。
在通过此转换创建目标时,Designer 将为每个输出组创建一个单独的目标。 每个目标都包含转换组中对应的组名称,如下图所示:
通过转换创建目标定义
行动
下载指南
发送反馈
资源
社区
Knowledge Base
成功门户
返回顶部
上一个
下一个