Communities
A collaborative platform to connect and grow with like-minded Informaticans across the globe
Product Communities
Connect and collaborate with Informatica experts and champions
Discussions
Have a question? Start a Discussion and get immediate answers you are looking for
User Groups
Customer-organized groups that meet online and in-person. Join today to network, share ideas, and get tips on how to get the most out of Informatica
Get Started
Community Guidelines
Knowledge Center
Troubleshooting documents, product guides, how to videos, best practices, and more
Knowledge Base
One-stop self-service portal for solutions, FAQs, Whitepapers, How Tos, Videos, and more
Support TV
Video channel for step-by-step instructions to use our products, best practices, troubleshooting tips, and much more
Documentation
Information library of the latest product documents
Velocity (Best Practices)
Best practices and use cases from the Implementation team
Learn
Rich resources to help you leverage full capabilities of our products
Trainings
Role-based training programs for the best ROI
Certifications
Get certified on Informatica products. Free, Foundation, or Professional
Product Learning Paths
Free and unlimited modules based on your expertise level and journey
Resources
Library of content to help you leverage the best of Informatica products
Tech Tuesdays Webinars
Most popular webinars on product architecture, best practices, and more
Product Availability Matrix
Product Availability Matrix statements of Informatica products
SupportFlash
Monthly support newsletter
Support Documents
Informatica Support Guide and Statements, Quick Start Guides, and Cloud Product Description Schedule
Product Lifecycle
End of Life statements of Informatica products
Ideas
Events
Change Request Tracking
Marketplace
日本語
English
英語
Español
スペイン語
Deutsch
ドイツ語
Français
フランス語
日本語
日本語
한국어
韓国語
Português
ポルトガル語
中文
中国語
ログイン
サインアップ
Informatica Data Quality
10.4.0
10.5.9
10.5.8
10.5.7
10.5.6.1
10.5.6
10.5.3
10.5.2
10.5.1
10.5
10.4.1
10.4.0
10.1.1 HotFix 2
10.1.1 HotFix 1
10.1.1
10.1
10.0
Developerワークフローガイド
更新済み: June 2021
Informatica Data Quality
Informatica Data Quality 10.4.0
所有产品
Rename Saved Search
Name
* This field is required
Overwrite saved search
Confirm Deletion
Are you sure you want to delete the saved search?
目次
Search
No Results
はじめに
ワークフロー
ワークフローの概要
ワークフローの開発
ワークフローオブジェクト
イベント
タスク
ゲートウェイ
排他ゲートウェイと包含ゲートウェイ
シーケンスフロー
条件付きシーケンスフロー
失敗したタスクと条件付きシーケンスフロー
終結イベントと条件付きシーケンスフロー
条件付きシーケンスフローのパラメータおよび変数
ワークフローの作成
ワークフローへのオブジェクトの追加
オブジェクトの接続
条件付きシーケンスフローの作成
ワークフローの検証
ワークフローオブジェクトの検証
シーケンスフローの検証
式の検証
ワークフローの検証
PowerCenterからのワークフローのインポート
PowerCenterからワークフローをインポートするためのルールとガイドライン
PowerCenterからのコマンドタスクのインポート
コマンドタスクのインポートに伴う変換動作
ワークフローの詳細プロパティ
ワークフローのデプロイメント
ワークフローのデプロイと実行
ワークフローの実行
ワークフローの監視
ワークフローの削除
ワークフローの例
例: マッピングの実行前と実行後のコマンドの実行
例: 複数のシーケンスフローの作成
ワークフロー変数
ワークフロー変数の概要
タスク入力
タスク出力
システムワークフロー変数
ユーザー定義ワークフロー変数
ユーザー定義変数の作成
割り当てタスクを使用した値の割り当て
割り当て式のパラメータと変数
割り当てタスクの設定
タスク出力を使用した値の割り当て
タスク出力の割り当て
ワークフロー変数の使用場所
タスク入力への変数の割り当て
式および文字列の変数名
文字列内のエスケープ文字
ディレクトリパス内のエスケープ文字
コマンドタスク内のエスケープ文字
ネストされた変数
ワークフロー変数のデータ型変換
日付変数の形式の変更
ワークフローパラメータ
ワークフローパラメータの概要
タスク入力
パラメータを使用してワークフローを実行するプロセス
ワークフローパラメータの使用場所
タスク入力へのワークフローパラメータの割り当て
式および文字列のパラメータ名
文字列のエスケープ文字
ネストされたパラメータ
ユーザー定義マッピングパラメータのワークフローパラメータの作成
デフォルトのパラメータ値
ワークフローパラメータのデータ型変換
パラメータセット
パラメータセットの作成
パラメータセットを使用したワークフローの実行
パラメータファイル
ワークフローのパラメータファイルの例
パラメータファイルの例
パラメータファイルに関するルールとガイドライン
パラメータファイルのエクスポート
infacmd ms ListMappingParamsからのパラメータファイルの作成
パラメータファイルを使用したワークフローの実行
クラスタタスク
クラスタタスクの概要
クラスタの作成タスク
クラスタの作成タスクの全般プロパティ
クラスタの作成タスクの出力
Amazon EMRの詳細プロパティ
全般オプション
マスタインスタンスグループのオプション
コアインスタンスグループのオプション
タスクインスタンスグループのオプション
追加オプション
Azure Databricksの詳細プロパティ
全般オプション
詳細オプション
AWS Databricksの詳細プロパティ
全般オプション
詳細オプション
クラスタの削除タスク
コマンドタスク
コマンドタスクの概要
コマンドの構文
コマンドのパラメータおよび変数
コマンドタスクの入力
コマンドタスクの出力
コマンドタスクの詳細プロパティ
コマンドタスクのトラブルシューティング
ヒューマンタスク
ヒューマンタスクの概要
ヒューマンタスクと例外データ管理
例外データのタイプ
Analystツール
ヒューマンタスクのインスタンス
ヒューマンタスクのステップ
ヒューマンタスクのロール
ヒューマンタスクのプロパティ
[全般]タブ
[パーティシパント]タブ
[データソース]タブ
[タスク分散]タブ
[通知]タブ
[入力]タブ
[出力]タブ
[詳細]タブ
ステップのプロパティ
全般オプション
設定オプション
パーティシパントオプション
権限オプション
タイムアウトオプション
通知オプション
ヒューマンタスクとワークフローの設定
ヒューマンタスクの設定
ヒューマンタスクのタスクインスタンスの設定
タスクステップの設定
タスクインスタンスの作成
同じサイズのタスクインスタンスの作成
データ値に基づくタスクインスタンスの作成
カラム値ごとのタスク分散に関するルールおよびガイドライン
ステップに対する権限の設定
ステップの権限オプションのルールおよびガイドライン
マッピングタスク
マッピングタスクの概要
同じマッピングを実行する複数のマッピングタスク
マッピングタスクの全般プロパティ
マッピングタスクの入力
マッピングパラメータとマッピングタスク
ワークフローの実行時のマッピングパラメータのオーバーライド
マッピングタスクでのパラメータの使用
マッピング入力パラメータ値の自動入力
割り当てのクリア
マッピングタスクの出力
システム定義のマッピング出力
マッピングの保持出力
保持された出力の管理
保持されたマッピング出力およびデプロイメント
マッピング出力のワークフロー変数へのバインド
マッピング出力の設定方法
マッピングの作成
マッピング出力の定義
マッピング出力式の設定
マッピング出力の保持
マッピングタスクの入力への保持された出力の割り当て
マッピング出力のワークフロー変数へのバインド
マッピングタスクログ
マッピングタスクログファイル名
マッピングタスクログファイルディレクトリ
マッピングタスクの詳細プロパティ
カスタムプロパティ
設定プロパティの変数およびパラメータの値
タスクで実行するマッピングの変更
クラスタワークフロー内のマッピングタスク
通知タスク
通知タスクの概要
受信者
受信者の選択
受信者の通知タイプの設定
受信者名の入力
動的な電子メール受信者
動的な電子メール受信者の設定
電子メールアドレス
電子メールアドレスの入力
動的な電子メールアドレス
動的な電子メールアドレスの設定
電子メールのコンテンツ
動的な電子メールのコンテンツ
電子メールのコンテンツの入力
通知タスクの出力
通知タスクの詳細プロパティ
通知タスクのトラブルシューティング
ゲートウェイ
ゲートウェイの概要
排他ゲートウェイ
排他ゲートウェイの例
包含ゲートウェイ
包含ゲートウェイの例
デフォルトシーケンスフロー
シーケンスフローの複数のブランチへの分割
ブランチの1つのシーケンスフローへのマージ
ワークフローリカバリ
ワークフローリカバリの概要
リカバリ可能なワークフローの状態
リカバリ不能なワークフローの状態
タスクのエラーおよびリカバリ
ワークフローリカバリストラテジ
ワークフローリカバリと終結イベント
グリッドでのワークフローリカバリ
タスクリカバリストラテジ
リカバリ動作の再開
スキップリカバリの動作
ヒューマンタスクの再開動作
ワークフローおよびタスクリカバリのルールとガイドライン
リカバリの設定手順
ワークフローのリカバリの設定
タスクリカバリストラテジの設定
ワークフローリカバリ中のパラメータと変数の値
ワークフローリカバリログ
再開のマッピングの開発手順
手動でのターゲット行の削除
ターゲット行を削除するマッピングの設定
フラットファイルターゲットを切り詰めるマッピングの構成
リレーショナルターゲットを切り詰めるマッピングの構成
SQLコマンドを実行するマッピングの設定
ワークフローインスタンスのリカバリ
中断後のワークフローの状態のサマリ
ワークフローリカバリの例
ワークフロー管理
ワークフロー管理の概要
ワークフローグラフ
ワークフローのグラフの表示
ワークフローオブジェクトの表示
ワークフローオブジェクトのサマリ統計の表示
ワークフローオブジェクトの詳細統計の表示
ワークフローの状態
ワークフローオブジェクトの状態
マッピングタスクの作業項目の状態
ワークフローのキャンセルまたは強制終了
ワークフローリカバリ
リカバリプロパティ
ワークフローのリカバリ
ワークフローログ
ワークフローログ情報
ワークフローのログ表示
ワークフロー内のマッピング実行のログ表示
Informatica Data Quality 10.4.0
Help for Users
Developerワークフローガイド
ワークフローリカバリ
ワークフローリカバリストラテジ
Developerワークフローガイド
Developerワークフローガイド
10.4.0
10.5.2
10.5
10.4.1
10.1.1
10.1
前へ
次へ
ワークフローリカバリストラテジ
ワークフローリカバリストラテジ
ワークフローのリカバリを有効にする場合、リカバリ可能なエラーで中断されたワークフローのインスタンスに対して自動リカバリを設定できます。
自動リカバリに設定すると、データ統合サービスは、リカバリ可能なイベント発生時に、定義されたリカバリストラテジを適用します。サービスプロセスが再開されると、データ統合サービスプロセスはワークフローインスタンスをリカバリします。
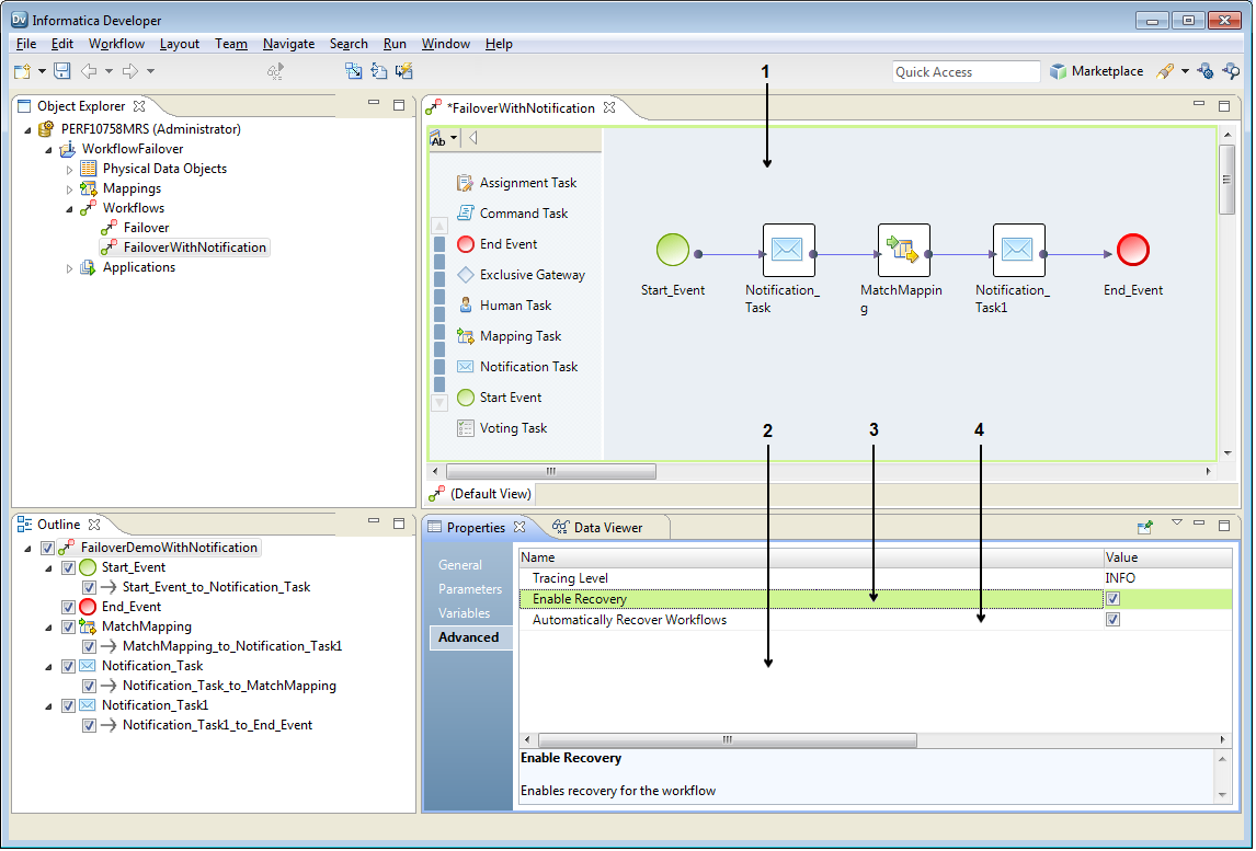
次の図は、Developer toolのワークフローリカバリオプションを示します。
ワークフローリカバリストラテジを定義する場合、次のオプションを使用します。
Developer toolのワークフローエディタ。
設定するワークフローがエディタに表示されます。
[プロパティ]ビューの[詳細]タブ。
タブにはワークフローリカバリオプションが含まれます。
リカバリの有効化オプション。
リカバリを有効にするには、このオプションを選択します。このオプションを選択すると、ワークフローインスタンスの自動リカバリオプションを選択またはクリアできます。
ワークフローの自動リカバリオプション。
データ統合サービスによるワークフローのインスタンスの自動リカバリを有効にするには、このオプションを選択します。
ワークフローリカバリ
ワークフローリカバリと終結イベント
グリッドでのワークフローリカバリ
行動
ガイドをダウンロード
ページをウォッチ
フィードバックを送信
リソース
コミュニティ
Knowledge Base
Success Portal
トップに戻る
前へ
次へ