Communities
A collaborative platform to connect and grow with like-minded Informaticans across the globe
Product Communities
Connect and collaborate with Informatica experts and champions
Discussions
Have a question? Start a Discussion and get immediate answers you are looking for
User Groups
Customer-organized groups that meet online and in-person. Join today to network, share ideas, and get tips on how to get the most out of Informatica
Get Started
Community Guidelines
Knowledge Center
Troubleshooting documents, product guides, how to videos, best practices, and more
Knowledge Base
One-stop self-service portal for solutions, FAQs, Whitepapers, How Tos, Videos, and more
Support TV
Video channel for step-by-step instructions to use our products, best practices, troubleshooting tips, and much more
Documentation
Information library of the latest product documents
Velocity (Best Practices)
Best practices and use cases from the Implementation team
Learn
Rich resources to help you leverage full capabilities of our products
Trainings
Role-based training programs for the best ROI
Certifications
Get certified on Informatica products. Free, Foundation, or Professional
Product Learning Paths
Free and unlimited modules based on your expertise level and journey
Resources
Library of content to help you leverage the best of Informatica products
Tech Tuesdays Webinars
Most popular webinars on product architecture, best practices, and more
Product Availability Matrix
Product Availability Matrix statements of Informatica products
SupportFlash
Monthly support newsletter
Support Documents
Informatica Support Guide and Statements, Quick Start Guides, and Cloud Product Description Schedule
Product Lifecycle
End of Life statements of Informatica products
Ideas
Events
Change Request Tracking
Marketplace
日本語
English
英語
Español
スペイン語
Deutsch
ドイツ語
Français
フランス語
日本語
日本語
한국어
韓国語
Português
ポルトガル語
中文
中国語
ログイン
サインアップ
Data Engineering Integration
10.5.1
10.5.8
10.5.7
10.5.6
10.5.3
10.5.2
10.5.1
10.5
10.4.1
10.4.0
10.2.2 HotFix 1
10.2.2 Service Pack 1
10.2.2
10.2.1
User Guide
更新済み: November 2021
Data Engineering Integration
Data Engineering Integration 10.5.1
所有产品
Rename Saved Search
Name
* This field is required
Overwrite saved search
Confirm Deletion
Are you sure you want to delete the saved search?
目次
Search
No Results
はじめに
Informatica Data Engineering Integrationについて
Informatica Data Engineering Integrationの概要
例
Data Engineering Integrationのコンポーネントアーキテクチャ
クライアントおよびツール
アプリケーションサービス
リポジトリ
Hadoopの統合
Hadoopのユーティリティ
Databricksの統合
Data Engineering Integrationのエンジン
Blazeエンジン上のランタイム処理
Blazeエンジン高可用性
アプリケーションタイムラインサーバー
Sparkエンジン上のランタイム処理
Databricks Sparkエンジン上のランタイム処理
Data Engineeringプロセス
手順1。データの収集
手順2。データのクレンジング
手順3。データの変換
手順4。データの処理
手順5。ジョブの監視
データウェアハウス最適化のマッピングの例
マッピング
マッピングの概要
マッピングランタイムプロパティ
検証環境
実行環境
SparkエンジンのJSONレコードの解析
拒否ファイルディレクトリ
マッピング実行のための計算クラスタの変更
複数のマッピングのランタイムプロパティの更新
JDBCソースへのPreSQLクエリとPostSQLクエリ
Hadoop環境でのSqoopマッピング
Sqoopマッピングレベル引数
mまたはnum-mappers
split-by
batch
infaoptimize
infaownername
スキーマ
verbose
Sqoopマッピングの差分データ抽出
マッピングのSqoopプロパティの設定
マッピングでのSqoop引数のパラメータの設定
マッピング出力のバインディング
非ネイティブ環境のマッピングのルールとガイドライン
Blazeエンジンでのマッピングのルールとガイドライン
Sparkエンジンでのマッピングのルールとガイドライン
Databricks Sparkエンジンでのマッピングのルールとガイドライン
非ネイティブ環境でマッピングを実行するワークフロー
非ネイティブ環境で実行するマッピングの設定
Dataprocで実行するマッピングの設定
監査
監査の作成
手順1.監査ルールの定義
手順2.監査条件の定義
手順3.格納場所の設定
手順4.マッピングの実行と監視
手順5.監査結果の表示
監査のルールとガイドライン
例
マッピング実行プラン
Blazeエンジンの実行プランの詳細
Sparkエンジンの実行プランの詳細
Databricks Sparkエンジンの実行の詳細
実行プランの表示
非ネイティブ環境でのマッピングのトラブルシューティング
ネイティブ環境でのマッピング
データプロセッサのマッピング
HDFSマッピング
HDFSデータ抽出マッピングの例
Hiveマッピング
Hiveマッピングの例
ソーシャルメディアマッピング
Twitterマッピングの例
ネイティブ環境の最適化
グリッドでのデータ処理
パーティションでのデータ処理
パーティションの最適化
高可用性
マッピングの最適化
マッピングの最適化
マッピングの推奨事項と分析
推奨事項
推奨事項の実装
推奨事項のアーカイブ
推奨事項カテゴリの無効化
推奨事項の有効化と無効化
インサイト
分析スプレッドシート
例
機密データへのアクセスの有効化とカスタマイズ
Developer toolとEnterprise Data Catalogの接続
機密データグループのカスタマイズ
一時ステージングテーブルでのデータ圧縮の有効化
手順1.Hadoop接続でのデータ圧縮の有効化
手順2.Hadoop環境でのデータ圧縮の有効化
Hiveターゲットでのパーティションの切り詰め
Hive Warehouse ConnectorおよびHive LLAP
Hive WarehouseコネクタとHive LLAPの有効化
スケジュール、キュー、およびノードのラベル適用
スケジュール設定とノードラベルの有効化
YARNキューの定義
ノードラベルを使用するためのBlazeエンジンの設定
Data Engineering Recovery
Sqoopパススルーマッピング向けのSparkエンジン最適化
ソース
ソースの概要
PowerExchangeアダプタソース
Databricksのソース
Amazon S3の複合ファイルソース
ADLSの複合ファイルソース
Azure Data Lake Storage Gen2の複合ファイルソース
Azure Blobの複合ファイルソース
Databricks Delta Lake
Databricksソースのルールとガイドライン
Hadoopのファイルソース
Amazon S3の複合ファイルソース
Google Cloud Storageの複合ファイルソース
HDFSの複合ファイルソース
複合ファイルソースHive上の
MapR-FSの複合ファイルソース
Azure Blobの複合ファイルソース
ADLSの複合ファイルソース
Azure Data Lake Storage Gen2の複合ファイルソース
フラットファイルソースHadoop上
ソースファイル名の生成
Hadoopのリレーショナルソース
HiveソースHadoop上
PreSQLコマンドおよびPostSQLコマンド
Blazeエンジン上のHiveソースのルールとガイドライン
HadoopのSqoopソース
Sqoopを使用したVerticaソースからのデータ読み取り
Sqoopソースのルールとガイドライン
Sqoopクエリのルールとガイドライン
ターゲット
ターゲットの概要
PowerExchangeアダプタターゲット
Databricksのターゲット
Amazon S3の複合ファイルターゲット
ADLSの複合ファイルターゲット
Azure Data Lake Storage Gen2の複合ファイルソース
Azure Blobの複合ファイルターゲット
Databricks Delta Lake
Databricksターゲットのルールとガイドライン
Hadoopでのファイルターゲット
Amazon S3の複合ファイルターゲット
Google Cloud Storageの複合ファイルターゲット
ADLSの複合ファイルターゲット
Azure Data Lake Storage Gen2の複合ファイルソース
Azure Blobの複合ファイルターゲット
MapR-FSの複合ファイルターゲット
HDFSの複合ファイルターゲット
複合ファイルターゲットHive上の
フラットファイルターゲットHadoop上
Hadoopでのメッセージターゲット
Hadoopのリレーショナルターゲット
HadoopのHiveターゲット
PreSQLコマンドおよびPostSQLコマンド
Hiveターゲットの切り詰め
アップデートストラテジトランスフォーメーションを使用したHiveターゲットの更新
Blazeエンジン上のHiveターゲットのルールとガイドライン
HadoopのSqoopターゲット
Sqoopターゲットのルールとガイドライン
トランスフォーメーション
トランスフォーメーションの概要
非ネイティブ環境でのアドレスバリデータトランスフォーメーション
Blazeエンジンでのアドレスバリデータトランスフォーメーション
Sparkエンジンでのアドレスバリデータトランスフォーメーション
アドレスバリデータトランスフォーメーションストリーミングマッピングでの
アドレスバリデータトランスフォーメーション(Databricks Sparkエンジン)
非ネイティブ環境でのアグリゲータトランスフォーメーション
Blazeエンジンでのアグリゲータトランスフォーメーション
Sparkエンジンでのアグリゲータトランスフォーメーション
ストリーミングマッピングでのアグリゲータトランスフォーメーション
Databricks Sparkエンジンでのアグリゲータトランスフォーメーション
非ネイティブ環境での大文字小文字変換トランスフォーメーション
非ネイティブ環境での分類子トランスフォーメーション
非ネイティブ環境での比較トランスフォーメーション
非ネイティブ環境での統合トランスフォーメーション
Blazeエンジンでの統合トランスフォーメーション
Sparkエンジンでの統合トランスフォーメーション
Databricks Sparkエンジンでの統合トランスフォーメーション
非ネイティブ環境でのデータマスキングトランスフォーメーション
Blazeエンジンでのデータマスキングトランスフォーメーション
Sparkエンジンでのデータマスキングトランスフォーメーション
データマスキングトランスフォーメーションストリーミングマッピングでの
非ネイティブ環境でのデータプロセッサトランスフォーメーション
非ネイティブ環境でのディシジョントランスフォーメーション
Sparkエンジンでのディシジョントランスフォーメーション
Databricks Sparkエンジンでのディシジョントランスフォーメーション
非ネイティブ環境での式トランスフォーメーション
Blazeエンジンでの式トランスフォーメーション
Sparkエンジンでの式トランスフォーメーション
ストリーミングマッピングでの式トランスフォーメーション
Databricks Sparkエンジンでの式トランスフォーメーション
非ネイティブ環境でのフィルタトランスフォーメーション
Blazeエンジンでのフィルタトランスフォーメーション
階層型からリレーショナルへのトランスフォーメーション(非ネイティブ環境)
非ネイティブ環境でのJavaトランスフォーメーション
BlazeエンジンでのJavaトランスフォーメーション
SparkエンジンでのJavaトランスフォーメーション
ストリーミングマッピングでのJavaトランスフォーメーション
非ネイティブ環境でのジョイナトランスフォーメーション
Blazeエンジンでのジョイナトランスフォーメーション
Sparkエンジンでのジョイナトランスフォーメーション
ストリーミングマッピングでのジョイナトランスフォーメーション
Databricks Sparkエンジンでのジョイナトランスフォーメーション
非ネイティブ環境でのキージェネレータトランスフォーメーション
Blazeエンジンでのキージェネレータトランスフォーメーション
Sparkエンジンでのキージェネレータトランスフォーメーション
Databricks Sparkエンジンでのキージェネレータトランスフォーメーション
非ネイティブ環境でのラベラトランスフォーメーション
非ネイティブ環境でのルックアップトランスフォーメーション
Blazeエンジンでのルックアップトランスフォーメーション
Sparkエンジンでのルックアップトランスフォーメーション
ストリーミングマッピングでのルックアップトランスフォーメーション
Databricks Sparkエンジンでのルックアップトランスフォーメーション
非ネイティブ環境でのマクロトランスフォーメーション
非ネイティブ環境での一致トランスフォーメーション
Blazeエンジンでの一致トランスフォーメーション
Sparkエンジンでの一致トランスフォーメーション
Databricks Sparkエンジンでの一致トランスフォーメーション
非ネイティブ環境でのマージトランスフォーメーション
非ネイティブ環境でのノーマライザトランスフォーメーション
非ネイティブ環境でのパーサートランスフォーメーション
非ネイティブ環境でのランクトランスフォーメーション
Blazeエンジンでのランクトランスフォーメーション
Sparkエンジンでのランクトランスフォーメーション
ストリーミングマッピングでのランクトランスフォーメーション
Databricks Sparkエンジンでのランクトランスフォーメーション
リレーショナルから階層型へのトランスフォーメーション(非ネイティブ環境)
非ネイティブ環境でのルータートランスフォーメーション
非ネイティブ環境でのルール仕様トランスフォーメーション
シーケンスジェネレータトランスフォーメーション非ネイティブ環境で
Blazeエンジンでのシーケンスジェネレータトランスフォーメーション
Sparkエンジンでのシーケンスジェネレータトランスフォーメーション
シーケンスジェネレータトランスフォーメーションDatabricks Sparkエンジン
非ネイティブ環境でのソータートランスフォーメーション
Blazeエンジンでのソータートランスフォーメーション
Sparkエンジンでのソータートランスフォーメーション
ストリーミングマッピングでのソータトランスフォーメーション
Databricks Sparkエンジンでのソータートランスフォーメーション
非ネイティブ環境での標準化トランスフォーメーション
非ネイティブ環境での共有体トランスフォーメーション
ストリーミングマッピングでの共有体トランスフォーメーション
非ネイティブ環境でのアップデートストラテジトランスフォーメーション
Blazeエンジンでのアップデートストラテジトランスフォーメーション
Sparkエンジンでのアップデートストラテジトランスフォーメーション
Databricks Sparkエンジンでのアップデートストラテジトランスフォーメーション
非ネイティブ環境での加重平均トランスフォーメーション
Pythonトランスフォーメーション
Pythonトランスフォーメーションの概要
アクティブPythonトランスフォーメーションとパッシブPythonトランスフォーメーション
データ型の変換
入出力ポートのデータ型
Pythonトランスフォーメーションのポート
Pythonトランスフォーメーションの詳細プロパティ
Pythonトランスフォーメーションのコンポーネント
リソースファイル
Pythonコード
Pythonトランスフォーメーションのルールおよびガイドライン
ストリーミングマッピングでのPythonトランスフォーメーション
Pythonトランスフォーメーションの作成
再利用可能なPythonトランスフォーメーションの作成
再利用不可能なPythonトランスフォーメーションの作成
例: IDカラムの非パーティション化データへの追加
例: 最も高い給与を検索するパーティションの使用
ユースケース: トレーニング済みモデルを操作可能にする
データプレビュー
データプレビューの概要
データプレビューをサポートする接続およびクラスタディストリビューション
データプレビュープロセス
データのプレビュー
階層データのデータプレビューインタフェース
データビューア
データのエクスポート
階層タイプパネル
データプレビュートランスフォーメーションでの
データプレビューログ
Sparkエンジンでのデータプレビューに関するルールとガイドライン
クラスタワークフロー
クラスタワークフローの概要
クラスタワークフロープラットフォームのサポート
クラスタワークフローのコンポーネント
ウォームプールを使用したDatabricksクラスタの設定
クラスタワークフロープロセス
クラスタの作成タスクのプロパティ
Amazon EMRの詳細プロパティ
全般オプション
マスタインスタンスグループのオプション
コアインスタンスグループのオプション
タスクインスタンスグループのオプション
追加オプション
Azure HDInsightの詳細プロパティ
Azure Databricksの詳細プロパティ
全般オプション
詳細オプション
AWS Databricksの詳細プロパティ
全般オプション
詳細オプション
Blazeエンジンの詳細プロパティ
Hiveメタストアデータベースの詳細プロパティ
マッピングタスクのプロパティ
クラスタの削除タスクの追加
ワークフローのデプロイと実行
Azure HDInsightクラスタワークフロージョブの監視
プロファイル
プロファイルの概要
ネイティブ環境
Hadoop環境
Sqoopデータソースのカラムプロファイル
サンプリングオプション
Informatica Developerでの単一のデータオブジェクトプロファイルの作成
Informatica Developerでのエンタープライズ検出プロファイルの作成
Informatica Analystでのカラムプロファイルの作成
Informatica Analystでのエンタープライズ検出プロファイルの作成
Informatica Analystでのスコアカードの作成
プロファイルの監視
プロファイリング機能のサポート
トラブルシューティング
監視
監視の概要
Hadoop環境のログ
YARN Webユーザーインタフェース
監視URLへのアクセス
AdministratorツールでのHadoop環境ログの表示
マッピングの監視
Blazeエンジンの監視
Blazeジョブ監視アプリケーション
Blazeサマリレポート
個々のセグメントで費やされる時間
マッピングプロパティ
タスクレットの実行時間
選択したタスクレットの情報
Blazeエンジンのログ
Blazeログの表示
オーケストレータのサンセット時間
Blaze監視のトラブルシューティング
Sparkエンジン監視
Hiveタスクの表示
Sparkエンジンのログ
Sparkログの表示
Sparkエンジン監視のトラブルシューティング
階層データ処理
階層データ処理の概要
マッピングの開発方法階層データの処理
復号データ型
arrayデータ型
Mapデータ型
Structデータ型
複合データ型のルールとガイドライン
複合ポート
トランスフォーメーション内の複合ポート
複合ポートのルールとガイドライン
複合ポートの作成
複合データ型定義
ネストされたデータ型定義
複合データ型定義のルールとガイドライン
複合データ型定義の作成
複合データ型定義のインポート
型設定
配列ポートのタイプ設定の変更
マップポートのタイプ設定の変更
構造ポートの型設定の指定
複合演算子
添字演算子を使用した配列要素の抽出
ドット演算子を使用した構造要素の抽出
複合関数
Sparkエンジンでの階層データの処理に関するルールとガイドライン
階層データのミッドストリーム解析
ミッドストリーム解析に関する概要
ミッドストリーム解析のユースケース
階層データを解析するためのミッドストリームマッピングの使用方法
ミッドストリーム解析のルールとガイドライン
ミッドストリーム解析のトラブルシューティング
階層データ処理設定
階層データの変換
リレーショナルデータまたは階層データの構造データへの変換
構造ポートの作成
リレーショナルデータまたは階層データのネストされた構造データへの変換
ネストされた複合ポートの作成
階層データからの要素の抽出
複合ポートからの要素の抽出
階層データのフラット化
複合ポートのフラット化
スキーマが変更された階層データの処理
スキーマが変更された階層データの処理の概要
階層データのスキーマの変更を処理する動的マッピングの開発方法
スキーマが変更された階層データのフラット化
動的構造体のフラット化
動的複合ポート
動的ポートと動的複合ポート
トランスフォーメーション内の動的複合ポート
動的複合ポートの入力ルール
動的配列の入力ルール
動的マップの入力ルール
動的構造の入力ルール
動的複合ポートのポートセレクタ
動的式
例 - 動的構造を構築する動的式
複合演算子
複合関数
動的複合ポートのルールおよびガイドライン
最適化されたマッピング
インテリジェント構造モデル
インテリジェント構造モデルの概要
インテリジェント構造検出プロセス
ユースケース
マッピングでのインテリジェント構造モデルの使用
インテリジェント構造モデルのルールとガイドライン
インテリジェント構造モデルを使用してマッピングを作成する方法
マッピングの例
Cloud Data Integrationでのインテリジェント構造モデルの作成
作業を開始する前に
Informatica Intelligent Cloud Servicesアカウントの作成
インテリジェント構造モデルの作成
インテリジェント構造モデルのエクスポート
ブロックチェーン
ブロックチェーンの概要
ブロックチェーンのプロセス
ブロックチェーンデータオブジェクト
レスポンスポート
ブロックチェーンデータオブジェクトの概要プロパティ
ブロックチェーンデータオブジェクトの作成
ブロックチェーンデータオブジェクト操作
ブロックチェーンデータオブジェクトの読み取り操作プロパティ
ブロックチェーンデータオブジェクトの書き込み操作プロパティ
ブロックチェーンデータオブジェクト操作の作成
ユースケース: ブロックチェーンソースを使用した車両ライフサイクルのサービス向上
マッピングの概要
ステートフルコンピューティング
ステートフルコンピューティングの概要
ウィンドウ化構成
フレーム
パーティションキーおよびオーダーキー
ウィンドウ化構成のルールとガイドライン
ウィンドウ関数
LEAD
LAG
ウィンドウ関数としての集計関数
集計オフセット
ネストされた集計関数
ウィンドウ関数のルールとガイドライン
ウィンドウ化例
財務プランの例
GPS pingの例
ウィンドウ関数としての集計関数例
付録 A: 接続リファレンス
接続の概要
クラウドプロビジョニング設定
AWSクラウドプロビジョニング設定のプロパティ
全般プロパティ
権限
EC2設定
Azureクラウドプロビジョニング設定のプロパティ
認証の詳細
ストレージアカウントの詳細
クラスタデプロイメントの詳細
外部Hiveメタストアの詳細
Databricksクラウドプロビジョニング設定のプロパティ
Amazon Redshift接続のプロパティ
Amazon S3接続のプロパティ
ブロックチェーン接続プロパティ
Cassandra接続のプロパティ
Confluent Kafka接続
全般プロパティ
Confluent Kafka Brokerのプロパティ
SSLプロパティ
infacmdを使用したConfluent Kafka接続の作成
Databricks接続プロパティ
Google Analytics接続のプロパティ
Google BigQuery接続のプロパティ
Google Cloud Spanner接続のプロパティ
Google Cloud Storage接続のプロパティ
Google PubSub接続のプロパティ
Hadoop接続プロパティ
Hadoopクラスタプロパティ
共通プロパティ
拒否ディレクトリのプロパティ
Blaze設定
Spark設定
HDFS接続プロパティ
HBase接続プロパティ
MapR-DBのHBase接続のプロパティ
Hive接続のプロパティ
JDBC接続のプロパティ
JDBC接続文字列
Sqoopの接続レベルの引数
Delta LakeのJDBC接続プロパティ
JDBC V2接続のプロパティ
Kafka接続のプロパティ
全般プロパティ
Kafka Brokerのプロパティ
SSLプロパティ
infacmdを使用したKafka接続の作成
Kudu接続プロパティ
Microsoft Azure Blobストレージ接続のプロパティ
Microsoft Azure Cosmos DB SQL API接続のプロパティ
Microsoft Azure Data Lake Storage Gen1接続のプロパティ
Microsoft Azure Data Lake Storage Gen2接続のプロパティ
Microsoft Azure SQL Data Warehouse接続プロパティ
Snowflake接続プロパティ
ソースまたはターゲットにアクセスするための接続の作成
Hadoop接続の作成
Hadoop接続プロパティの設定
クラスタ環境変数
クラスタのライブラリパス
共通する詳細プロパティ
Blazeエンジン詳細プロパティ
Sparkの詳細プロパティ
付録 B: データ型リファレンス
データ型リファレンスの概要
非ネイティブ環境でのトランスフォーメーションデータ型のサポート
複合ファイルデータ型とトランスフォーメーションデータ型
Avroのデータ型とトランスフォーメーションデータ型
JSONのデータ型とトランスフォーメーションデータ型
ORCのデータ型とトランスフォーメーションデータ型
Parquetのデータ型とトランスフォーメーションデータ型
データ型のルールとガイドライン
フラットファイルとトランスフォーメーションデータ型
Hiveのデータ型とトランスフォーメーションデータ型
Hiveの複合データ型
Sqoopのデータ型
Auroraのデータ型
IBM DB2およびDB2 for z/OSのデータ型
Greenplumのデータ型
Microsoft SQL Serverデータ型
Netezzaのデータ型
Oracleのデータ型
Teradataのデータ型
Sqoop用のTDCH専用コネクタを備えたTeradataのデータ型
Verticaのデータ型
付録 C: 関数リファレンス
非ネイティブ環境での関数サポート
関数とデータ型の処理
Data Engineering Integration 10.5.1
Help for Users
User Guide
階層データ処理
複合ポート
User Guide
User Guide
10.5.1
10.5.7
10.4.0
10.2.2 HotFix 1
10.2.2 Service Pack 1
10.2.2
前へ
次へ
複合ポート
複合ポート
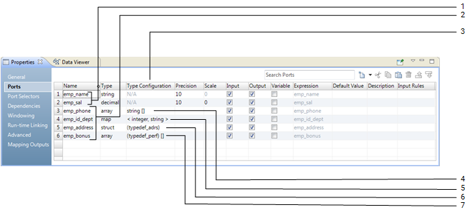
複合ポートは、複合データ型に割り当てられるポートです。複合データ型に基づき、複合ポートプロパティを指定する必要があります。複合ポートは、マッピング内の階層データを渡すまた処理するためにトランスフォーメーション内で使用します。
次の図に、トランスフォーメーション用の[ポート]タブの複合ポートと複合ポートプロパティを示します。
ポート
複合ポート
型設定
配列ポートの型設定
マップポートの型設定
構造ポートの型設定
ネストされたデータ型のポートの型設定
トランスフォーメーションには、データ型に基づいて次のポートとポートプロパティを含められます。
ポート
任意のトランスフォーメーション内で作成できるプリミティブデータ型のポートです。
複合ポート
一部のトランスフォーメーション内で作成できる複合データ型またはネストされたデータ型のポートです。配列ポート、マップポート、構造ポートは複合ポートです。[タイプ設定]カラム内に、複合データ型に基づいて複合ポートプロパティを指定する必要があります。
タイプ設定
複合ポートに指定するプロパティのセットです。タイプ設定によって、複合データ型要素のデータ型またはデータのスキーマが決まります。配列ポートおよびマップポートの要素のデータ型を指定します。構造ポートの複合データ型定義を指定します。
配列ポートの型設定
配列要素のデータ型を決定するプロパティです。この図では、emp_phone配列ポートは、文字列要素の順序付けられたコレクションを持つ1次元配列です。文字列要素を持つ1つの配列は、文字列の配列とも呼ばれます。
マップポートの型設定
マップ要素のキーと値のペアのデータ型を決定するプロパティです。この図では、emp_id_deptマップポートは、整数型と文字列型のキーと値のペアの順序が指定されていないコレクションです。
構造ポートの型設定
データのスキーマを決定するプロパティです。スキーマを表すには、複合データ型定義を作成またはインポートします。この図では、emp_address構造ポートは、typedef_adrs複合データ型定義を参照します。
ネストされたデータ型のポートの型設定
ネストされたデータ型を決定するプロパティです。この図では、emp_bonus配列ポートは、構造要素の順序付けられたコレクションを持つ1次元配列です。この構造要素は、typedef_bonus複合データ型定義を参照します。構造要素を持つ1つの配列は、構造の配列とも呼ばれます。
階層データ処理
トランスフォーメーション内の複合ポート
複合ポートのルールとガイドライン
複合ポートの作成
行動
ガイドをダウンロード
ページをウォッチ
フィードバックを送信
リソース
コミュニティ
Knowledge Base
Success Portal
トップに戻る
前へ
次へ